Definition Type: ComplexType
Name: ReturnLegValuationPrice
Namespace: http://www.fpml.org/FpML-5/transparency
Type: nsF:Price
Containing Schema: fpml-eq-shared-5-9.xsd
Abstract
Collapse XSD Schema Diagram:
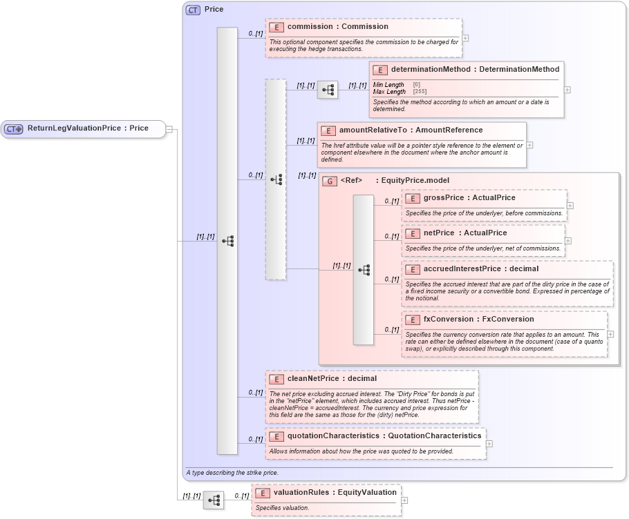
Drilldown into valuationRules in schema fpml-eq-shared-5-9_xsd3 Drilldown into quotationCharacteristics in schema fpml-asset-5-9_xsd5 Drilldown into cleanNetPrice in schema fpml-asset-5-9_xsd5 Drilldown into fxConversion in schema fpml-asset-5-9_xsd5 Drilldown into accruedInterestPrice in schema fpml-asset-5-9_xsd5 Drilldown into netPrice in schema fpml-asset-5-9_xsd5 Drilldown into grossPrice in schema fpml-asset-5-9_xsd5 Drilldown into EquityPrice.model in schema fpml-asset-5-9_xsd5 Drilldown into amountRelativeTo in schema fpml-asset-5-9_xsd5 Drilldown into determinationMethod in schema fpml-asset-5-9_xsd5 Drilldown into commission in schema fpml-asset-5-9_xsd5 Drilldown into Price in schema fpml-asset-5-9_xsd5XSD Diagram of ReturnLegValuationPrice in schema fpml-eq-shared-5-9_xsd3 (Financial products Markup Language (FpML®))
Collapse XSD Schema Code:
<xsd:complexType name="ReturnLegValuationPrice">
    <xsd:complexContent>
        <xsd:extension base="Price">
            <xsd:sequence>
                <xsd:element name="valuationRules" type="EquityValuation" minOccurs="0">
                    <xsd:annotation>
                        <xsd:documentation xml:lang="en">Specifies valuation.</xsd:documentation>
                    </xsd:annotation>
                </xsd:element>
            </xsd:sequence>
        </xsd:extension>
    </xsd:complexContent>
</xsd:complexType>
Collapse Child Elements:
Name Type Min Occurs Max Occurs
commission nsF:commission 0 (1)
determinationMethod nsF:determinationMethod (1) (1)
amountRelativeTo nsF:amountRelativeTo (1) (1)
grossPrice nsF:grossPrice 0 (1)
netPrice nsF:netPrice 0 (1)
accruedInterestPrice nsF:accruedInterestPrice 0 (1)
fxConversion nsF:fxConversion 0 (1)
cleanNetPrice nsF:cleanNetPrice 0 (1)
quotationCharacteristics nsF:quotationCharacteristics 0 (1)
valuationRules nsF:valuationRules 0 (1)
<xs:group> nsF:EquityPrice.model (1) (1)
Collapse Derivation Tree:
Collapse References:
nsF:initialPrice, nsF:valuationPriceFinal, nsF:valuationPriceInterim