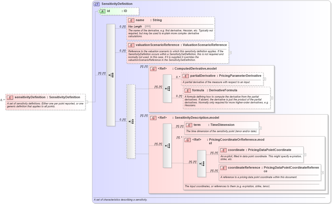
Definition Type: Element
Name: sensitivityDefinition
Namespace: http://www.fpml.org/FpML-5/recordkeeping
Type: nsD:SensitivityDefinition
Containing Schema: fpml-riskdef-5-9.xsd
MinOccurs 0
MaxOccurs unbounded
Abstract
Documentation:
A set of sensitivity definitions. Either one per point reported, or one generic definition that applies to all points.
Collapse XSD Schema Diagram:
Drilldown into coordinateReference in schema fpml-riskdef-5-9_xsd1 Drilldown into coordinate in schema fpml-riskdef-5-9_xsd1 Drilldown into PricingCoordinateOrReference.model in schema fpml-riskdef-5-9_xsd1 Drilldown into term in schema fpml-riskdef-5-9_xsd1 Drilldown into SensitivityDescription.model in schema fpml-riskdef-5-9_xsd1 Drilldown into formula in schema fpml-riskdef-5-9_xsd1 Drilldown into partialDerivative in schema fpml-riskdef-5-9_xsd1 Drilldown into ComputedDerivative.model in schema fpml-riskdef-5-9_xsd1 Drilldown into valuationScenarioReference in schema fpml-riskdef-5-9_xsd1 Drilldown into name in schema fpml-riskdef-5-9_xsd1 Drilldown into id in schema fpml-riskdef-5-9_xsd1 Drilldown into SensitivityDefinition in schema fpml-riskdef-5-9_xsd1XSD Diagram of sensitivityDefinition in schema fpml-riskdef-5-9_xsd1 (Financial products Markup Language (FpML®))
Collapse XSD Schema Code:
<xsd:element name="sensitivityDefinition" type="SensitivityDefinition" minOccurs="0" maxOccurs="unbounded">
    <xsd:annotation>
        <xsd:documentation xml:lang="en">A set of sensitivity definitions. Either one per point reported, or one generic definition that applies to all points.</xsd:documentation>
    </xsd:annotation>
</xsd:element>
Collapse Child Elements:
Name Type Min Occurs Max Occurs
name nsD:name 0 (1)
valuationScenarioReference nsD:valuationScenarioReference 0 (1)
partialDerivative nsD:partialDerivative 0 unbounded
formula nsD:formula 0 (1)
term nsD:term (1) (1)
coordinate nsD:coordinate (1) (1)
coordinateReference nsD:coordinateReference (1) (1)
<xs:group> nsD:ComputedDerivative.model (1) (1)
<xs:group> nsD:SensitivityDescription.model (1) (1)
<xs:group> nsD:PricingCoordinateOrReference.model (1) unbounded
Collapse Child Attributes:
Name Type Default Value Use
id nsD:id (Optional)
Collapse Derivation Tree: