Definition Type: ComplexType
Name: SettlementPeriods
Namespace: http://www.fpml.org/FpML-5/reporting
Containing Schema: fpml-com-5-9.xsd
Abstract
Documentation:
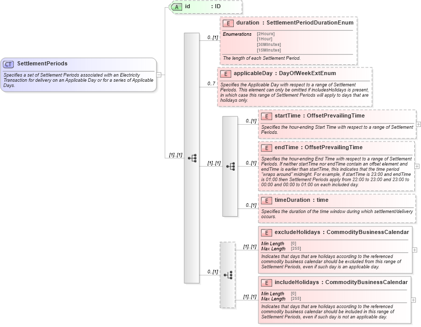
Specifies a set of Settlement Periods associated with an Electricity Transaction for delivery on an Applicable Day or for a series of Applicable Days.
Collapse XSD Schema Diagram:
Drilldown into includeHolidays in schema fpml-com-5-9_xsd2 Drilldown into excludeHolidays in schema fpml-com-5-9_xsd2 Drilldown into timeDuration in schema fpml-com-5-9_xsd2 Drilldown into endTime in schema fpml-com-5-9_xsd2 Drilldown into startTime in schema fpml-com-5-9_xsd2 Drilldown into applicableDay in schema fpml-com-5-9_xsd2 Drilldown into duration in schema fpml-com-5-9_xsd2 Drilldown into id in schema fpml-com-5-9_xsd2XSD Diagram of SettlementPeriods in schema fpml-com-5-9_xsd2 (Financial products Markup Language (FpML®))
Collapse XSD Schema Code:
<xsd:complexType name="SettlementPeriods">
    <xsd:annotation>
        <xsd:documentation xml:lang="en">Specifies a set of Settlement Periods associated with an Electricity Transaction for delivery on an Applicable Day or for a series of Applicable Days.</xsd:documentation>
    </xsd:annotation>
    <xsd:sequence>
        <xsd:element name="duration" type="SettlementPeriodDurationEnum" minOccurs="0">
            <xsd:annotation>
                <xsd:documentation xml:lang="en">The length of each Settlement Period.</xsd:documentation>
            </xsd:annotation>
        </xsd:element>
        <xsd:element name="applicableDay" type="DayOfWeekExtEnum" minOccurs="0" maxOccurs="7">
            <xsd:annotation>
                <xsd:documentation xml:lang="en">Specifies the Applicable Day with respect to a range of Settlement Periods. This element can only be omitted if includesHolidays is present, in which case this range of Settlement Periods will apply to days that are holidays only.</xsd:documentation>
            </xsd:annotation>
        </xsd:element>
        <xsd:sequence>
            <xsd:element name="startTime" type="OffsetPrevailingTime" minOccurs="0">
                <xsd:annotation>
                    <xsd:documentation xml:lang="en">Specifies the hour-ending Start Time with respect to a range of Settlement Periods.</xsd:documentation>
                </xsd:annotation>
            </xsd:element>
            <xsd:element name="endTime" type="OffsetPrevailingTime" minOccurs="0">
                <xsd:annotation>
                    <xsd:documentation xml:lang="en">Specifies the hour-ending End Time with respect to a range of Settlement Periods. If neither startTime nor endTime contain an offset element and endTime is earlier than startTime, this indicates that the time period "wraps around" midnight. For example, if startTime is 23:00 and endTime is 01:00 then Settlement Periods apply from 22:00 to 23:00 and 23:00 to 00:00 and 00:00 to 01:00 on each included day.</xsd:documentation>
                </xsd:annotation>
            </xsd:element>
            <xsd:element name="timeDuration" type="xsd:time" minOccurs="0">
                <xsd:annotation>
                    <xsd:documentation xml:lang="en">Specifies the duration of the time window during which settlement/delivery occurs.</xsd:documentation>
                </xsd:annotation>
            </xsd:element>
        </xsd:sequence>
        <xsd:choice minOccurs="0">
            <xsd:element name="excludeHolidays" type="CommodityBusinessCalendar">
                <xsd:annotation>
                    <xsd:documentation xml:lang="en">Indicates that days that are holidays according to the referenced commodity business calendar should be excluded from this range of Settlement Periods, even if such day is an applicable day.</xsd:documentation>
                </xsd:annotation>
            </xsd:element>
            <xsd:element name="includeHolidays" type="CommodityBusinessCalendar">
                <xsd:annotation>
                    <xsd:documentation xml:lang="en">Indicates that days that are holidays according to the referenced commodity business calendar should be included in this range of Settlement Periods, even if such day is not an applicable day.</xsd:documentation>
                </xsd:annotation>
            </xsd:element>
        </xsd:choice>
    </xsd:sequence>
    <xsd:attribute name="id" type="xsd:ID" />
</xsd:complexType>
Collapse Child Elements:
Name Type Min Occurs Max Occurs
duration nsE:duration 0 (1)
applicableDay nsE:applicableDay 0 7
startTime nsE:startTime 0 (1)
endTime nsE:endTime 0 (1)
timeDuration nsE:timeDuration 0 (1)
excludeHolidays nsE:excludeHolidays (1) (1)
includeHolidays nsE:includeHolidays (1) (1)
Collapse Child Attributes:
Name Type Default Value Use
id nsE:id (Optional)
Collapse Derivation Tree:
Collapse References:
nsE:settlementPeriods, nsE:settlementPeriods, nsE:settlementPeriods