Definition Type: Element
Name: settlementPeriods
Namespace: http://www.fpml.org/FpML-5/confirmation
Type: nsA:SettlementPeriods
Containing Schema: fpml-com-5-9.xsd
MinOccurs (1)
MaxOccurs unbounded
Abstract
Documentation:
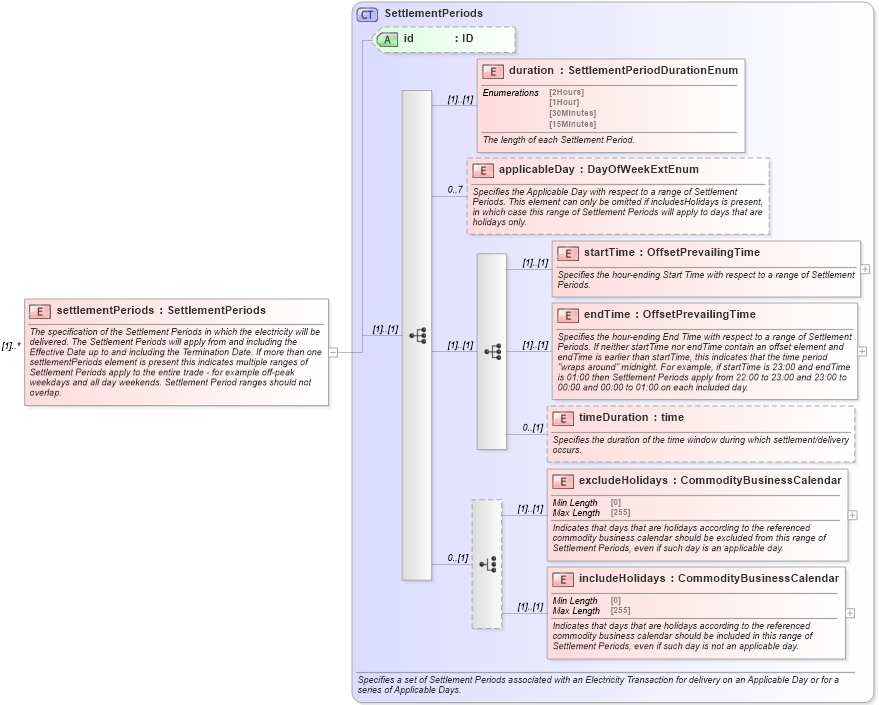
The specification of the Settlement Periods in which the electricity will be delivered. The Settlement Periods will apply from and including the Effective Date up to and including the Termination Date. If more than one settlementPeriods element is present this indicates multiple ranges of Settlement Periods apply to the entire trade - for example off-peak weekdays and all day weekends. Settlement Period ranges should not overlap.
Collapse XSD Schema Diagram:
Drilldown into includeHolidays in schema fpml-com-5-9_xsd Drilldown into excludeHolidays in schema fpml-com-5-9_xsd Drilldown into timeDuration in schema fpml-com-5-9_xsd Drilldown into endTime in schema fpml-com-5-9_xsd Drilldown into startTime in schema fpml-com-5-9_xsd Drilldown into applicableDay in schema fpml-com-5-9_xsd Drilldown into duration in schema fpml-com-5-9_xsd Drilldown into id in schema fpml-com-5-9_xsd Drilldown into SettlementPeriods in schema fpml-com-5-9_xsdXSD Diagram of settlementPeriods in schema fpml-com-5-9_xsd (Financial products Markup Language (FpML®))
Collapse XSD Schema Code:
<xsd:element name="settlementPeriods" type="SettlementPeriods" maxOccurs="unbounded">
    <xsd:annotation>
        <xsd:documentation xml:lang="en">The specification of the Settlement Periods in which the electricity will be delivered. The Settlement Periods will apply from and including the Effective Date up to and including the Termination Date. If more than one settlementPeriods element is present this indicates multiple ranges of Settlement Periods apply to the entire trade - for example off-peak weekdays and all day weekends. Settlement Period ranges should not overlap.</xsd:documentation>
    </xsd:annotation>
</xsd:element>
Collapse Child Elements:
Name Type Min Occurs Max Occurs
duration nsA:duration (1) (1)
applicableDay nsA:applicableDay 0 7
startTime nsA:startTime (1) (1)
endTime nsA:endTime (1) (1)
timeDuration nsA:timeDuration 0 (1)
excludeHolidays nsA:excludeHolidays (1) (1)
includeHolidays nsA:includeHolidays (1) (1)
Collapse Child Attributes:
Name Type Default Value Use
id nsA:id (Optional)
Collapse Derivation Tree: