Definition Type: ComplexType
Name: SimpleIRSwap
Namespace: http://www.fpml.org/FpML-5/legal
Type: nsB:UnderlyingAsset
Containing Schema: fpml-asset-5-9.xsd
Abstract
Collapse XSD Schema Diagram:
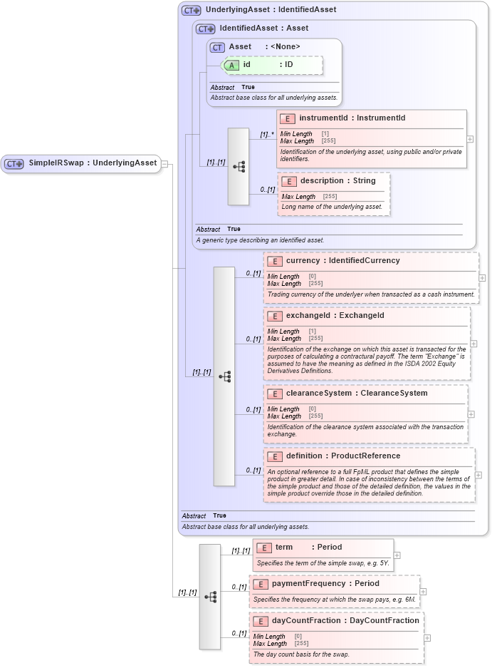
Drilldown into dayCountFraction in schema fpml-asset-5-9_xsd1 Drilldown into paymentFrequency in schema fpml-asset-5-9_xsd1 Drilldown into term in schema fpml-asset-5-9_xsd1 Drilldown into definition in schema fpml-asset-5-9_xsd1 Drilldown into clearanceSystem in schema fpml-asset-5-9_xsd1 Drilldown into exchangeId in schema fpml-asset-5-9_xsd1 Drilldown into currency in schema fpml-asset-5-9_xsd1 Drilldown into description in schema fpml-asset-5-9_xsd1 Drilldown into instrumentId in schema fpml-asset-5-9_xsd1 Drilldown into id in schema fpml-asset-5-9_xsd1 Drilldown into Asset in schema fpml-asset-5-9_xsd1 Drilldown into IdentifiedAsset in schema fpml-asset-5-9_xsd1 Drilldown into UnderlyingAsset in schema fpml-asset-5-9_xsd1XSD Diagram of SimpleIRSwap in schema fpml-asset-5-9_xsd1 (Financial products Markup Language (FpML®))
Collapse XSD Schema Code:
<xsd:complexType name="SimpleIRSwap">
    <xsd:complexContent>
        <xsd:extension base="UnderlyingAsset">
            <xsd:sequence>
                <xsd:element name="term" type="Period">
                    <xsd:annotation>
                        <xsd:documentation xml:lang="en">Specifies the term of the simple swap, e.g. 5Y.</xsd:documentation>
                    </xsd:annotation>
                </xsd:element>
                <xsd:element name="paymentFrequency" type="Period" minOccurs="0">
                    <xsd:annotation>
                        <xsd:documentation xml:lang="en">Specifies the frequency at which the swap pays, e.g. 6M.</xsd:documentation>
                    </xsd:annotation>
                </xsd:element>
                <xsd:element name="dayCountFraction" type="DayCountFraction" minOccurs="0">
                    <xsd:annotation>
                        <xsd:documentation xml:lang="en">The day count basis for the swap.</xsd:documentation>
                    </xsd:annotation>
                </xsd:element>
            </xsd:sequence>
        </xsd:extension>
    </xsd:complexContent>
</xsd:complexType>
Collapse Child Elements:
Name Type Min Occurs Max Occurs
instrumentId nsB:instrumentId (1) unbounded
description nsB:description 0 (1)
currency nsB:currency 0 (1)
exchangeId nsB:exchangeId 0 (1)
clearanceSystem nsB:clearanceSystem 0 (1)
definition nsB:definition 0 (1)
term nsB:term (1) (1)
paymentFrequency nsB:paymentFrequency 0 (1)
dayCountFraction nsB:dayCountFraction 0 (1)
Collapse Child Attributes:
Name Type Default Value Use
id nsB:id (Optional)
Collapse Derivation Tree:
Collapse References:
nsB:simpleIrSwap