Definition Type: Element
Name: standardQuality
Namespace: http://www.fpml.org/FpML-5/recordkeeping
Type: nsD:CoalStandardQuality
Containing Schema: fpml-com-5-9.xsd
MinOccurs (1)
MaxOccurs (1)
Abstract
Collapse XSD Schema Diagram:
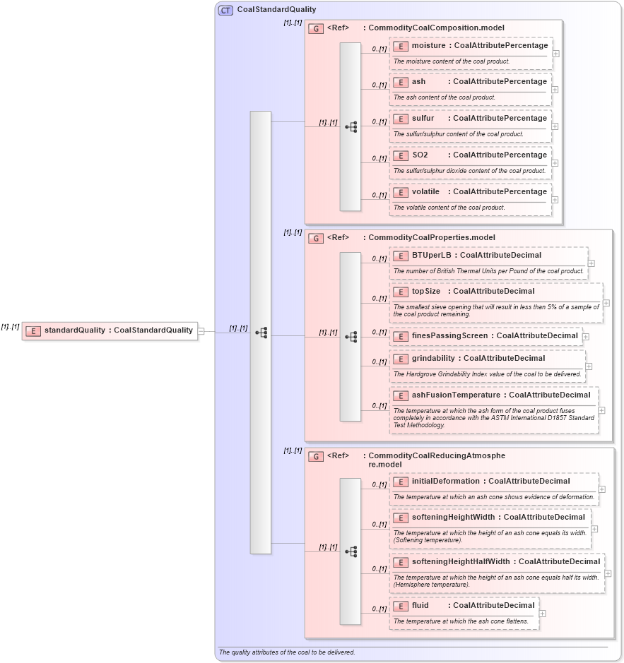
Drilldown into fluid in schema fpml-com-5-9_xsd1 Drilldown into softeningHeightHalfWidth in schema fpml-com-5-9_xsd1 Drilldown into softeningHeightWidth in schema fpml-com-5-9_xsd1 Drilldown into initialDeformation in schema fpml-com-5-9_xsd1 Drilldown into CommodityCoalReducingAtmosphere.model in schema fpml-com-5-9_xsd1 Drilldown into ashFusionTemperature in schema fpml-com-5-9_xsd1 Drilldown into grindability in schema fpml-com-5-9_xsd1 Drilldown into finesPassingScreen in schema fpml-com-5-9_xsd1 Drilldown into topSize in schema fpml-com-5-9_xsd1 Drilldown into BTUperLB in schema fpml-com-5-9_xsd1 Drilldown into CommodityCoalProperties.model in schema fpml-com-5-9_xsd1 Drilldown into volatile in schema fpml-com-5-9_xsd1 Drilldown into SO2 in schema fpml-com-5-9_xsd1 Drilldown into sulfur in schema fpml-com-5-9_xsd1 Drilldown into ash in schema fpml-com-5-9_xsd1 Drilldown into moisture in schema fpml-com-5-9_xsd1 Drilldown into CommodityCoalComposition.model in schema fpml-com-5-9_xsd1 Drilldown into CoalStandardQuality in schema fpml-com-5-9_xsd1XSD Diagram of standardQuality in schema fpml-com-5-9_xsd1 (Financial products Markup Language (FpML®))
Collapse XSD Schema Code:
<xsd:element name="standardQuality" type="CoalStandardQuality" />
Collapse Child Elements:
Name Type Min Occurs Max Occurs
moisture nsD:moisture 0 (1)
ash nsD:ash 0 (1)
sulfur nsD:sulfur 0 (1)
SO2 nsD:SO2 0 (1)
volatile nsD:volatile 0 (1)
BTUperLB nsD:BTUperLB 0 (1)
topSize nsD:topSize 0 (1)
finesPassingScreen nsD:finesPassingScreen 0 (1)
grindability nsD:grindability 0 (1)
ashFusionTemperature nsD:ashFusionTemperature 0 (1)
initialDeformation nsD:initialDeformation 0 (1)
softeningHeightWidth nsD:softeningHeightWidth 0 (1)
softeningHeightHalfWidth nsD:softeningHeightHalfWidth 0 (1)
fluid nsD:fluid 0 (1)
<xs:group> nsD:CommodityCoalComposition.model (1) (1)
<xs:group> nsD:CommodityCoalProperties.model (1) (1)
<xs:group> nsD:CommodityCoalReducingAtmosphere.model (1) (1)
Collapse Derivation Tree: