Definition Type: Element
Name: StandardQualityStep
Namespace: http://www.fpml.org/FpML-5/confirmation
Type: nsA:CoalStandardQuality
Containing Schema: fpml-com-5-9.xsd
MinOccurs (1)
MaxOccurs unbounded
Abstract
Collapse XSD Schema Diagram:
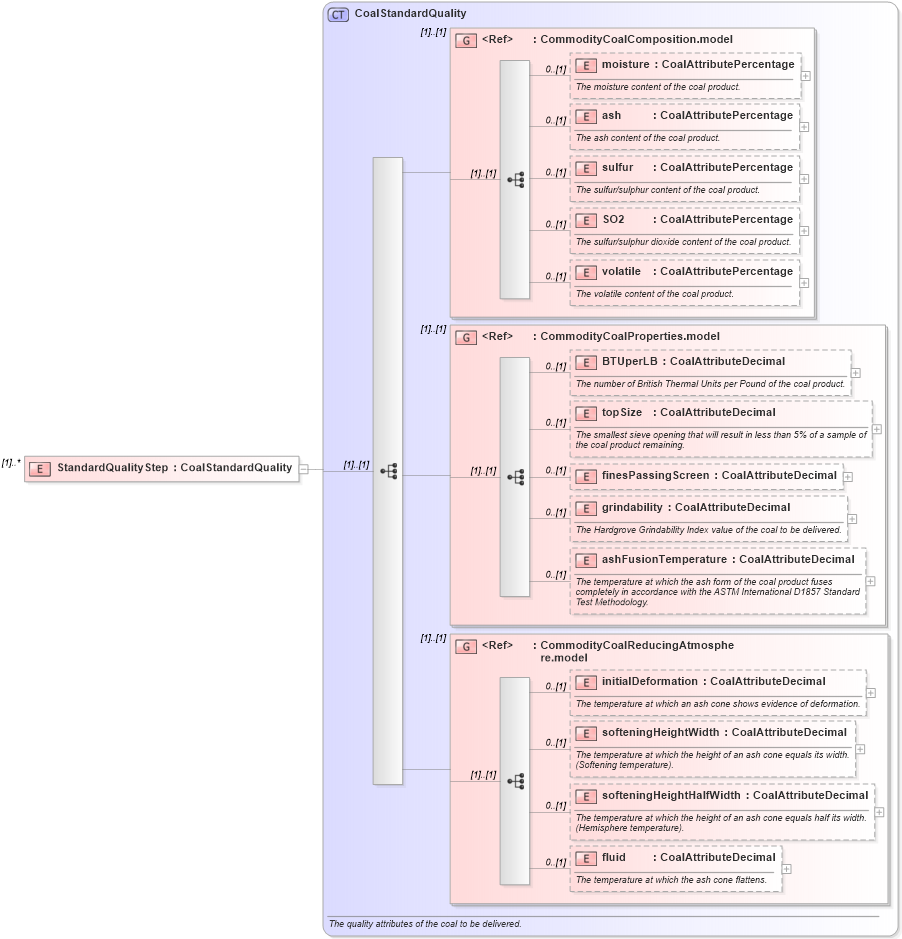
Drilldown into fluid in schema fpml-com-5-9_xsd Drilldown into softeningHeightHalfWidth in schema fpml-com-5-9_xsd Drilldown into softeningHeightWidth in schema fpml-com-5-9_xsd Drilldown into initialDeformation in schema fpml-com-5-9_xsd Drilldown into CommodityCoalReducingAtmosphere.model in schema fpml-com-5-9_xsd Drilldown into ashFusionTemperature in schema fpml-com-5-9_xsd Drilldown into grindability in schema fpml-com-5-9_xsd Drilldown into finesPassingScreen in schema fpml-com-5-9_xsd Drilldown into topSize in schema fpml-com-5-9_xsd Drilldown into BTUperLB in schema fpml-com-5-9_xsd Drilldown into CommodityCoalProperties.model in schema fpml-com-5-9_xsd Drilldown into volatile in schema fpml-com-5-9_xsd Drilldown into SO2 in schema fpml-com-5-9_xsd Drilldown into sulfur in schema fpml-com-5-9_xsd Drilldown into ash in schema fpml-com-5-9_xsd Drilldown into moisture in schema fpml-com-5-9_xsd Drilldown into CommodityCoalComposition.model in schema fpml-com-5-9_xsd Drilldown into CoalStandardQuality in schema fpml-com-5-9_xsdXSD Diagram of StandardQualityStep in schema fpml-com-5-9_xsd (Financial products Markup Language (FpML®))
Collapse XSD Schema Code:
<xsd:element name="StandardQualityStep" type="CoalStandardQuality" maxOccurs="unbounded" />
Collapse Child Elements:
Name Type Min Occurs Max Occurs
moisture nsA:moisture 0 (1)
ash nsA:ash 0 (1)
sulfur nsA:sulfur 0 (1)
SO2 nsA:SO2 0 (1)
volatile nsA:volatile 0 (1)
BTUperLB nsA:BTUperLB 0 (1)
topSize nsA:topSize 0 (1)
finesPassingScreen nsA:finesPassingScreen 0 (1)
grindability nsA:grindability 0 (1)
ashFusionTemperature nsA:ashFusionTemperature 0 (1)
initialDeformation nsA:initialDeformation 0 (1)
softeningHeightWidth nsA:softeningHeightWidth 0 (1)
softeningHeightHalfWidth nsA:softeningHeightHalfWidth 0 (1)
fluid nsA:fluid 0 (1)
<xs:group> nsA:CommodityCoalComposition.model (1) (1)
<xs:group> nsA:CommodityCoalProperties.model (1) (1)
<xs:group> nsA:CommodityCoalReducingAtmosphere.model (1) (1)
Collapse Derivation Tree: