Definition Type: Element
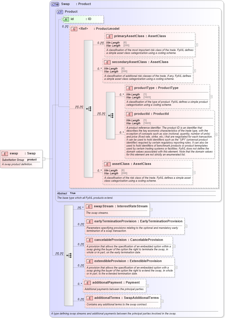
Name: swap
Namespace: http://www.fpml.org/FpML-5/confirmation
Type: nsA:Swap
Containing Schema: fpml-ird-5-9.xsd
Abstract
Documentation:
A swap product definition.
Collapse XSD Schema Diagram:
Drilldown into additionalTerms in schema fpml-ird-5-9_xsd Drilldown into additionalPayment in schema fpml-ird-5-9_xsd Drilldown into extendibleProvision in schema fpml-ird-5-9_xsd Drilldown into cancelableProvision in schema fpml-ird-5-9_xsd Drilldown into earlyTerminationProvision in schema fpml-ird-5-9_xsd Drilldown into swapStream in schema fpml-ird-5-9_xsd Drilldown into assetClass in schema fpml-shared-5-9_xsd Drilldown into productId in schema fpml-shared-5-9_xsd Drilldown into productType in schema fpml-shared-5-9_xsd Drilldown into secondaryAssetClass in schema fpml-shared-5-9_xsd Drilldown into primaryAssetClass in schema fpml-shared-5-9_xsd Drilldown into Product.model in schema fpml-shared-5-9_xsd Drilldown into id in schema fpml-shared-5-9_xsd Drilldown into Product in schema fpml-shared-5-9_xsd Drilldown into Swap in schema fpml-ird-5-9_xsdXSD Diagram of swap in schema fpml-ird-5-9_xsd (Financial products Markup Language (FpML®))
Collapse XSD Schema Code:
<xsd:element name="swap" type="Swap" substitutionGroup="product">
    <xsd:annotation>
        <xsd:documentation xml:lang="en">A swap product definition.</xsd:documentation>
    </xsd:annotation>
</xsd:element>
Collapse Child Elements:
Name Type Min Occurs Max Occurs
primaryAssetClass nsA:primaryAssetClass 0 (1)
secondaryAssetClass nsA:secondaryAssetClass 0 unbounded
productType nsA:productType 0 unbounded
productId nsA:productId 0 unbounded
assetClass nsA:assetClass 0 unbounded
swapStream nsA:swapStream (1) unbounded
earlyTerminationProvision nsA:earlyTerminationProvision 0 (1)
cancelableProvision nsA:cancelableProvision 0 (1)
extendibleProvision nsA:extendibleProvision 0 (1)
additionalPayment nsA:additionalPayment 0 unbounded
additionalTerms nsA:additionalTerms 0 (1)
Collapse Child Attributes:
Name Type Default Value Use
id nsA:id (Optional)
Collapse Derivation Tree:
Collapse References:
nsA:product