Definition Type: Element
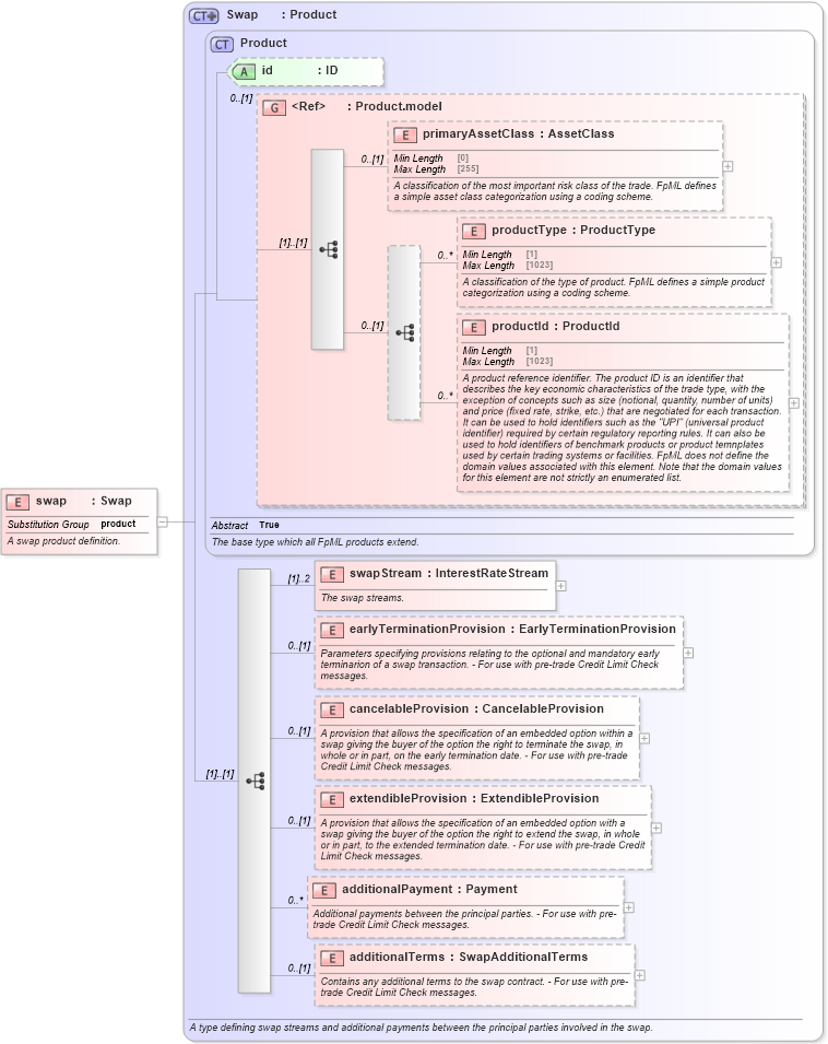
Name: swap
Namespace: http://www.fpml.org/FpML-5/pretrade
Type: nsC:Swap
Containing Schema: fpml-ird-5-9.xsd
Abstract
Documentation:
A swap product definition.
Collapse XSD Schema Diagram:
Drilldown into additionalTerms in schema fpml-ird-5-9_xsd1 Drilldown into additionalPayment in schema fpml-ird-5-9_xsd1 Drilldown into extendibleProvision in schema fpml-ird-5-9_xsd1 Drilldown into cancelableProvision in schema fpml-ird-5-9_xsd1 Drilldown into earlyTerminationProvision in schema fpml-ird-5-9_xsd1 Drilldown into swapStream in schema fpml-ird-5-9_xsd1 Drilldown into productId in schema fpml-shared-5-9_xsd2 Drilldown into productType in schema fpml-shared-5-9_xsd2 Drilldown into primaryAssetClass in schema fpml-shared-5-9_xsd2 Drilldown into Product.model in schema fpml-shared-5-9_xsd2 Drilldown into id in schema fpml-shared-5-9_xsd2 Drilldown into Product in schema fpml-shared-5-9_xsd2 Drilldown into Swap in schema fpml-ird-5-9_xsd1XSD Diagram of swap in schema fpml-ird-5-9_xsd1 (Financial products Markup Language (FpML®))
Collapse XSD Schema Code:
<xsd:element name="swap" type="Swap" substitutionGroup="product">
    <xsd:annotation>
        <xsd:documentation xml:lang="en">A swap product definition.</xsd:documentation>
    </xsd:annotation>
</xsd:element>
Collapse Child Elements:
Name Type Min Occurs Max Occurs
primaryAssetClass nsC:primaryAssetClass 0 (1)
productType nsC:productType 0 unbounded
productId nsC:productId 0 unbounded
swapStream nsC:swapStream (1) 2
earlyTerminationProvision nsC:earlyTerminationProvision 0 (1)
cancelableProvision nsC:cancelableProvision 0 (1)
extendibleProvision nsC:extendibleProvision 0 (1)
additionalPayment nsC:additionalPayment 0 unbounded
additionalTerms nsC:additionalTerms 0 (1)
Collapse Child Attributes:
Name Type Default Value Use
id nsC:id (Optional)
Collapse Derivation Tree:
Collapse References:
nsC:product