Definition Type: Element
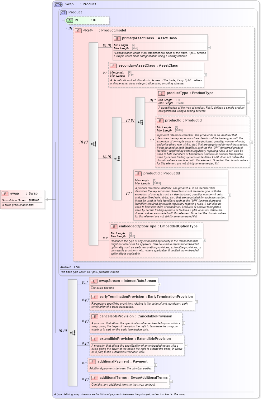
Name: swap
Namespace: http://www.fpml.org/FpML-5/recordkeeping
Type: nsD:Swap
Containing Schema: fpml-ird-5-9.xsd
Abstract
Documentation:
A swap product definition.
Collapse XSD Schema Diagram:
Drilldown into additionalTerms in schema fpml-ird-5-9_xsd2 Drilldown into additionalPayment in schema fpml-ird-5-9_xsd2 Drilldown into extendibleProvision in schema fpml-ird-5-9_xsd2 Drilldown into cancelableProvision in schema fpml-ird-5-9_xsd2 Drilldown into earlyTerminationProvision in schema fpml-ird-5-9_xsd2 Drilldown into swapStream in schema fpml-ird-5-9_xsd2 Drilldown into embeddedOptionType in schema fpml-shared-5-9_xsd3 Drilldown into productId in schema fpml-shared-5-9_xsd3 Drilldown into productId in schema fpml-shared-5-9_xsd3 Drilldown into productType in schema fpml-shared-5-9_xsd3 Drilldown into secondaryAssetClass in schema fpml-shared-5-9_xsd3 Drilldown into primaryAssetClass in schema fpml-shared-5-9_xsd3 Drilldown into Product.model in schema fpml-shared-5-9_xsd3 Drilldown into id in schema fpml-shared-5-9_xsd3 Drilldown into Product in schema fpml-shared-5-9_xsd3 Drilldown into Swap in schema fpml-ird-5-9_xsd2XSD Diagram of swap in schema fpml-ird-5-9_xsd2 (Financial products Markup Language (FpML®))
Collapse XSD Schema Code:
<xsd:element name="swap" type="Swap" substitutionGroup="product">
    <xsd:annotation>
        <xsd:documentation xml:lang="en">A swap product definition.</xsd:documentation>
    </xsd:annotation>
</xsd:element>
Collapse Child Elements:
Name Type Min Occurs Max Occurs
primaryAssetClass nsD:primaryAssetClass (1) (1)
secondaryAssetClass nsD:secondaryAssetClass 0 unbounded
productType nsD:productType (1) unbounded
productId nsD:productId 0 unbounded
productId nsD:productId (1) unbounded
embeddedOptionType nsD:embeddedOptionType 0 2
swapStream nsD:swapStream (1) unbounded
earlyTerminationProvision nsD:earlyTerminationProvision 0 (1)
cancelableProvision nsD:cancelableProvision 0 (1)
extendibleProvision nsD:extendibleProvision 0 (1)
additionalPayment nsD:additionalPayment 0 unbounded
additionalTerms nsD:additionalTerms 0 (1)
Collapse Child Attributes:
Name Type Default Value Use
id nsD:id (Optional)
Collapse Derivation Tree:
Collapse References:
nsD:product