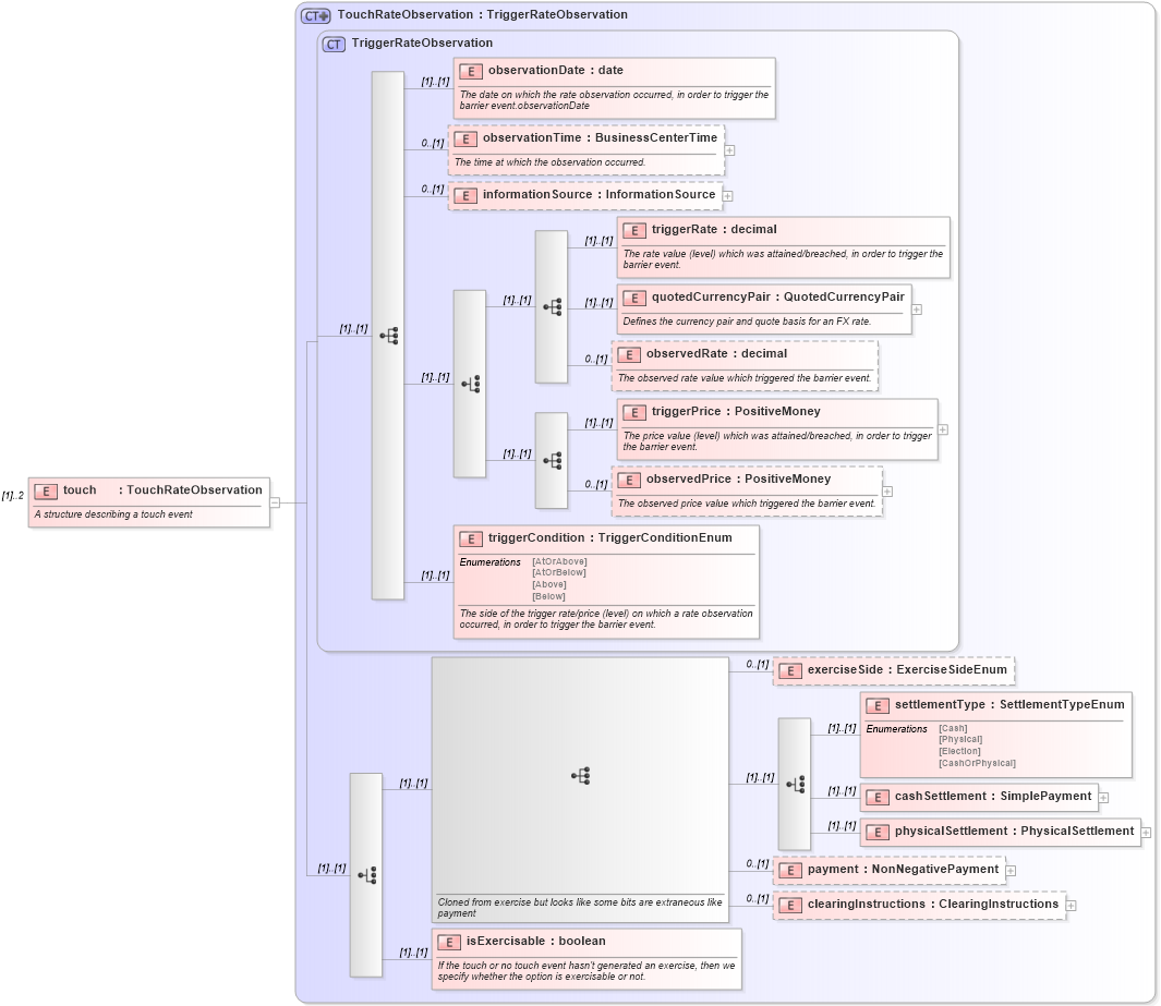
Definition Type: Element
Name: touch
Namespace: http://www.fpml.org/FpML-5/confirmation
Type: nsA:TouchRateObservation
Containing Schema: fpml-business-events-5-9.xsd
MinOccurs (1)
MaxOccurs 2
Abstract
Documentation:
A structure describing a touch event
Collapse XSD Schema Diagram:
Drilldown into isExercisable in schema fpml-business-events-5-9_xsd Drilldown into clearingInstructions in schema fpml-business-events-5-9_xsd Drilldown into payment in schema fpml-business-events-5-9_xsd Drilldown into physicalSettlement in schema fpml-business-events-5-9_xsd Drilldown into cashSettlement in schema fpml-business-events-5-9_xsd Drilldown into settlementType in schema fpml-business-events-5-9_xsd Drilldown into exerciseSide in schema fpml-business-events-5-9_xsd Drilldown into triggerCondition in schema fpml-business-events-5-9_xsd Drilldown into observedPrice in schema fpml-business-events-5-9_xsd Drilldown into triggerPrice in schema fpml-business-events-5-9_xsd Drilldown into observedRate in schema fpml-business-events-5-9_xsd Drilldown into quotedCurrencyPair in schema fpml-business-events-5-9_xsd Drilldown into triggerRate in schema fpml-business-events-5-9_xsd Drilldown into informationSource in schema fpml-business-events-5-9_xsd Drilldown into observationTime in schema fpml-business-events-5-9_xsd Drilldown into observationDate in schema fpml-business-events-5-9_xsd Drilldown into TriggerRateObservation in schema fpml-business-events-5-9_xsd Drilldown into TouchRateObservation in schema fpml-business-events-5-9_xsdXSD Diagram of touch in schema fpml-business-events-5-9_xsd (Financial products Markup Language (FpML®))
Collapse XSD Schema Code:
<xsd:element name="touch" type="TouchRateObservation" maxOccurs="2">
    <xsd:annotation>
        <xsd:documentation xml:lang="en">A structure describing a touch event</xsd:documentation>
    </xsd:annotation>
</xsd:element>
Collapse Child Elements:
Name Type Min Occurs Max Occurs
observationDate nsA:observationDate (1) (1)
observationTime nsA:observationTime 0 (1)
informationSource nsA:informationSource 0 (1)
triggerRate nsA:triggerRate (1) (1)
quotedCurrencyPair nsA:quotedCurrencyPair (1) (1)
observedRate nsA:observedRate 0 (1)
triggerPrice nsA:triggerPrice (1) (1)
observedPrice nsA:observedPrice 0 (1)
triggerCondition nsA:triggerCondition (1) (1)
exerciseSide nsA:exerciseSide 0 (1)
settlementType nsA:settlementType (1) (1)
cashSettlement nsA:cashSettlement (1) (1)
physicalSettlement nsA:physicalSettlement (1) (1)
payment nsA:payment 0 (1)
clearingInstructions nsA:clearingInstructions 0 (1)
isExercisable nsA:isExercisable (1) (1)
Collapse Derivation Tree: