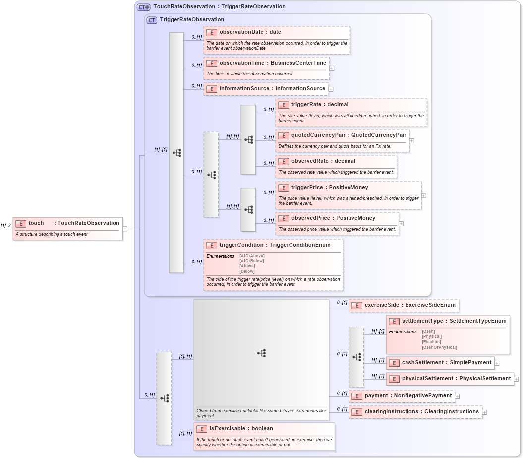
Definition Type: Element
Name: touch
Namespace: http://www.fpml.org/FpML-5/recordkeeping
Type: nsD:TouchRateObservation
Containing Schema: fpml-business-events-5-9.xsd
MinOccurs (1)
MaxOccurs 2
Abstract
Documentation:
A structure describing a touch event
Collapse XSD Schema Diagram:
Drilldown into isExercisable in schema fpml-business-events-5-9_xsd2 Drilldown into clearingInstructions in schema fpml-business-events-5-9_xsd2 Drilldown into payment in schema fpml-business-events-5-9_xsd2 Drilldown into physicalSettlement in schema fpml-business-events-5-9_xsd2 Drilldown into cashSettlement in schema fpml-business-events-5-9_xsd2 Drilldown into settlementType in schema fpml-business-events-5-9_xsd2 Drilldown into exerciseSide in schema fpml-business-events-5-9_xsd2 Drilldown into triggerCondition in schema fpml-business-events-5-9_xsd2 Drilldown into observedPrice in schema fpml-business-events-5-9_xsd2 Drilldown into triggerPrice in schema fpml-business-events-5-9_xsd2 Drilldown into observedRate in schema fpml-business-events-5-9_xsd2 Drilldown into quotedCurrencyPair in schema fpml-business-events-5-9_xsd2 Drilldown into triggerRate in schema fpml-business-events-5-9_xsd2 Drilldown into informationSource in schema fpml-business-events-5-9_xsd2 Drilldown into observationTime in schema fpml-business-events-5-9_xsd2 Drilldown into observationDate in schema fpml-business-events-5-9_xsd2 Drilldown into TriggerRateObservation in schema fpml-business-events-5-9_xsd2 Drilldown into TouchRateObservation in schema fpml-business-events-5-9_xsd2XSD Diagram of touch in schema fpml-business-events-5-9_xsd2 (Financial products Markup Language (FpML®))
Collapse XSD Schema Code:
<xsd:element name="touch" type="TouchRateObservation" maxOccurs="2">
    <xsd:annotation>
        <xsd:documentation xml:lang="en">A structure describing a touch event</xsd:documentation>
    </xsd:annotation>
</xsd:element>
Collapse Child Elements:
Name Type Min Occurs Max Occurs
observationDate nsD:observationDate 0 (1)
observationTime nsD:observationTime 0 (1)
informationSource nsD:informationSource 0 (1)
triggerRate nsD:triggerRate 0 (1)
quotedCurrencyPair nsD:quotedCurrencyPair 0 (1)
observedRate nsD:observedRate 0 (1)
triggerPrice nsD:triggerPrice 0 (1)
observedPrice nsD:observedPrice 0 (1)
triggerCondition nsD:triggerCondition 0 (1)
exerciseSide nsD:exerciseSide 0 (1)
settlementType nsD:settlementType (1) (1)
cashSettlement nsD:cashSettlement (1) (1)
physicalSettlement nsD:physicalSettlement (1) (1)
payment nsD:payment 0 (1)
clearingInstructions nsD:clearingInstructions 0 (1)
isExercisable nsD:isExercisable (1) (1)
Collapse Derivation Tree: