Definition Type: ComplexType
Name: TradeDetails
Namespace: http://www.fpml.org/FpML-5/reporting
Containing Schema: fpml-reconciliation-5-9.xsd
Abstract
Documentation:
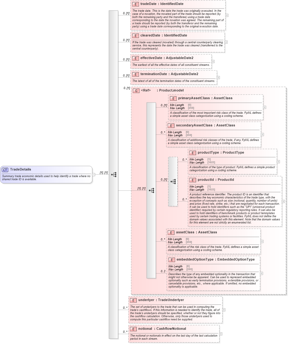
Summary trade economic details used to help identify a trade where no shared trade ID is available.
Collapse XSD Schema Diagram:
Drilldown into notional in schema fpml-reconciliation-5-9_xsd Drilldown into underlyer in schema fpml-reconciliation-5-9_xsd Drilldown into embeddedOptionType in schema fpml-shared-5-9_xsd4 Drilldown into assetClass in schema fpml-shared-5-9_xsd4 Drilldown into productId in schema fpml-shared-5-9_xsd4 Drilldown into productType in schema fpml-shared-5-9_xsd4 Drilldown into secondaryAssetClass in schema fpml-shared-5-9_xsd4 Drilldown into primaryAssetClass in schema fpml-shared-5-9_xsd4 Drilldown into Product.model in schema fpml-shared-5-9_xsd4 Drilldown into terminationDate in schema fpml-reconciliation-5-9_xsd Drilldown into effectiveDate in schema fpml-reconciliation-5-9_xsd Drilldown into clearedDate in schema fpml-reconciliation-5-9_xsd Drilldown into tradeDate in schema fpml-reconciliation-5-9_xsdXSD Diagram of TradeDetails in schema fpml-reconciliation-5-9_xsd (Financial products Markup Language (FpML®))
Collapse XSD Schema Code:
<xsd:complexType name="TradeDetails">
    <xsd:annotation>
        <xsd:documentation xml:lang="en">Summary trade economic details used to help identify a trade where no shared trade ID is available.</xsd:documentation>
    </xsd:annotation>
    <xsd:sequence>
        <xsd:element name="tradeDate" type="IdentifiedDate" minOccurs="0">
            <xsd:annotation>
                <xsd:documentation xml:lang="en">The trade date. This is the date the trade was originally executed. In the case of a novation, the novated part of the trade should be reported (by both the remaining party and the transferee) using a trade date corresponding to the date the novation was agreed. The remaining part of a trade should be reported (by both the transferor and the remaining party) using a trade date corresponding to the original execution date.</xsd:documentation>
            </xsd:annotation>
        </xsd:element>
        <xsd:element name="clearedDate" type="IdentifiedDate" minOccurs="0">
            <xsd:annotation>
                <xsd:documentation xml:lang="en">If the trade was cleared (novated) through a central counterparty clearing service, this represents the date the trade was cleared (transferred to the central counterparty).</xsd:documentation>
            </xsd:annotation>
        </xsd:element>
        <xsd:element name="effectiveDate" type="AdjustableDate2" minOccurs="0">
            <xsd:annotation>
                <xsd:documentation xml:lang="en">The earliest of all the effective dates of all constituent streams.</xsd:documentation>
            </xsd:annotation>
        </xsd:element>
        <xsd:element name="terminationDate" type="AdjustableDate2" minOccurs="0">
            <xsd:annotation>
                <xsd:documentation xml:lang="en">The latest of all of the termination dates of the constituent streams.</xsd:documentation>
            </xsd:annotation>
        </xsd:element>
        <xsd:group ref="Product.model" minOccurs="0" />
        <xsd:element name="underlyer" type="TradeUnderlyer" minOccurs="0" maxOccurs="unbounded">
            <xsd:annotation>
                <xsd:documentation xml:lang="en">The set of underlyers to the trade that can be used in computing the trade's cashflows. If this information is needed to identify the trade, all of the trade's underlyers should be specified, whether or not they figure into the cashflow calculation. Otherwise, only those underlyers used to compute this particular cashflow need be supplied.</xsd:documentation>
            </xsd:annotation>
        </xsd:element>
        <xsd:element name="notional" type="CashflowNotional" minOccurs="0" maxOccurs="unbounded">
            <xsd:annotation>
                <xsd:documentation xml:lang="en">The notional or notionals in effect on the last day of the last calculation period in each stream.</xsd:documentation>
            </xsd:annotation>
        </xsd:element>
    </xsd:sequence>
</xsd:complexType>
Collapse Child Elements:
Name Type Min Occurs Max Occurs
tradeDate nsE:tradeDate 0 (1)
clearedDate nsE:clearedDate 0 (1)
effectiveDate nsE:effectiveDate 0 (1)
terminationDate nsE:terminationDate 0 (1)
primaryAssetClass nsE:primaryAssetClass 0 (1)
secondaryAssetClass nsE:secondaryAssetClass 0 unbounded
productType nsE:productType 0 unbounded
productId nsE:productId 0 unbounded
assetClass nsE:assetClass 0 unbounded
embeddedOptionType nsE:embeddedOptionType 0 2
underlyer nsE:underlyer 0 unbounded
notional nsE:notional 0 unbounded
<xs:group> nsE:Product.model 0 (1)
Collapse Derivation Tree:
Collapse References:
nsE:tradeDetails