Definition Type: ComplexType
Name: TradeNotionalChange
Namespace: http://www.fpml.org/FpML-5/confirmation
Type: nsA:TradeChangeBase
Containing Schema: fpml-business-events-5-9.xsd
Abstract
Documentation:
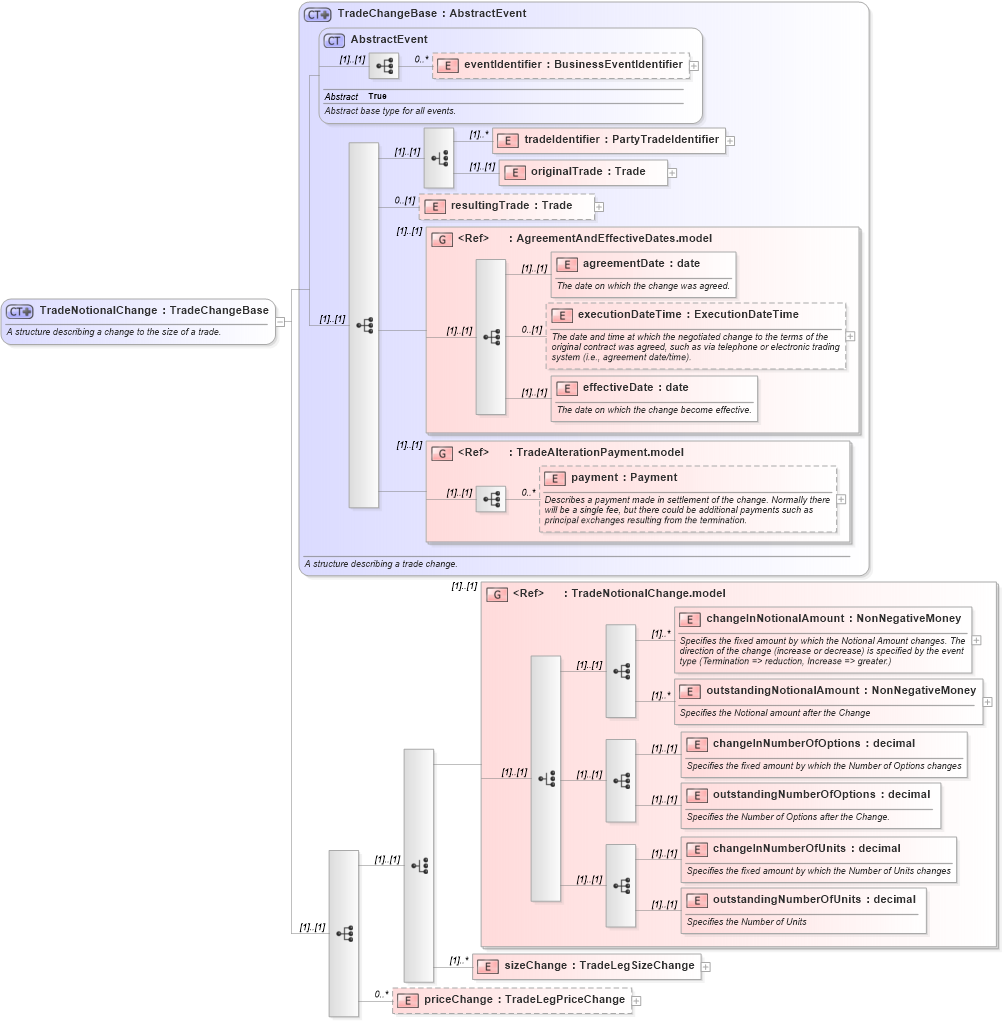
A structure describing a change to the size of a trade.
Collapse XSD Schema Diagram:
Drilldown into priceChange in schema fpml-business-events-5-9_xsd Drilldown into sizeChange in schema fpml-business-events-5-9_xsd Drilldown into outstandingNumberOfUnits in schema fpml-business-events-5-9_xsd Drilldown into changeInNumberOfUnits in schema fpml-business-events-5-9_xsd Drilldown into outstandingNumberOfOptions in schema fpml-business-events-5-9_xsd Drilldown into changeInNumberOfOptions in schema fpml-business-events-5-9_xsd Drilldown into outstandingNotionalAmount in schema fpml-business-events-5-9_xsd Drilldown into changeInNotionalAmount in schema fpml-business-events-5-9_xsd Drilldown into TradeNotionalChange.model in schema fpml-business-events-5-9_xsd Drilldown into payment in schema fpml-business-events-5-9_xsd Drilldown into TradeAlterationPayment.model in schema fpml-business-events-5-9_xsd Drilldown into effectiveDate in schema fpml-business-events-5-9_xsd Drilldown into executionDateTime in schema fpml-business-events-5-9_xsd Drilldown into agreementDate in schema fpml-business-events-5-9_xsd Drilldown into AgreementAndEffectiveDates.model in schema fpml-business-events-5-9_xsd Drilldown into resultingTrade in schema fpml-business-events-5-9_xsd Drilldown into originalTrade in schema fpml-business-events-5-9_xsd Drilldown into tradeIdentifier in schema fpml-business-events-5-9_xsd Drilldown into eventIdentifier in schema fpml-business-events-5-9_xsd Drilldown into AbstractEvent in schema fpml-business-events-5-9_xsd Drilldown into TradeChangeBase in schema fpml-business-events-5-9_xsdXSD Diagram of TradeNotionalChange in schema fpml-business-events-5-9_xsd (Financial products Markup Language (FpML®))
Collapse XSD Schema Code:
<xsd:complexType name="TradeNotionalChange">
    <xsd:annotation>
        <xsd:documentation xml:lang="en">A structure describing a change to the size of a trade.</xsd:documentation>
    </xsd:annotation>
    <xsd:complexContent>
        <xsd:extension base="TradeChangeBase">
            <xsd:sequence>
                <xsd:choice>
                    <xsd:group ref="TradeNotionalChange.model" fpml-annotation:deprecated="true" fpml-annotation:deprecatedReason="The model could not provide support for linking notionals with product legs. Also, there was limitation in the existing increase and termination events which don’t allow the reporting of both change of units or change of notional amount as required for dividend swaps, for example. Instead, sizeChange, should be used." xmlns:fpml-annotation="http://www.fpml.org/annotation" />
                    <xsd:element name="sizeChange" type="TradeLegSizeChange" maxOccurs="unbounded" />
                </xsd:choice>
                <xsd:element name="priceChange" type="TradeLegPriceChange" minOccurs="0" maxOccurs="unbounded" />
            </xsd:sequence>
        </xsd:extension>
    </xsd:complexContent>
</xsd:complexType>
Collapse Child Elements:
Name Type Min Occurs Max Occurs
eventIdentifier nsA:eventIdentifier 0 unbounded
tradeIdentifier nsA:tradeIdentifier (1) unbounded
originalTrade nsA:originalTrade (1) (1)
resultingTrade nsA:resultingTrade 0 (1)
agreementDate nsA:agreementDate (1) (1)
executionDateTime nsA:executionDateTime 0 (1)
effectiveDate nsA:effectiveDate (1) (1)
payment nsA:payment 0 unbounded
changeInNotionalAmount nsA:changeInNotionalAmount (1) unbounded
outstandingNotionalAmount nsA:outstandingNotionalAmount (1) unbounded
changeInNumberOfOptions nsA:changeInNumberOfOptions (1) (1)
outstandingNumberOfOptions nsA:outstandingNumberOfOptions (1) (1)
changeInNumberOfUnits nsA:changeInNumberOfUnits (1) (1)
outstandingNumberOfUnits nsA:outstandingNumberOfUnits (1) (1)
sizeChange nsA:sizeChange (1) unbounded
priceChange nsA:priceChange 0 unbounded
<xs:group> nsA:AgreementAndEffectiveDates.model (1) (1)
<xs:group> nsA:TradeAlterationPayment.model (1) (1)
<xs:group> nsA:TradeNotionalChange.model (1) (1)
Collapse Derivation Tree:
Collapse References:
nsA:increase, nsA:termination, nsA:termination