Definition Type: Element
Name: trigger
Namespace: http://www.fpml.org/FpML-5/confirmation
Type: nsA:FxAccrualTrigger
Containing Schema: fpml-fx-accruals-5-9.xsd
MinOccurs (1)
MaxOccurs (1)
Abstract
Documentation:
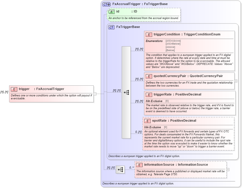
Defines one or more conditions under which the option will payout if exercisable.
Collapse XSD Schema Diagram:
Drilldown into informationSource in schema fpml-fx-accruals-5-9_xsd Drilldown into spotRate in schema fpml-fx-5-9_xsd Drilldown into triggerRate in schema fpml-fx-5-9_xsd Drilldown into quotedCurrencyPair in schema fpml-fx-5-9_xsd Drilldown into triggerCondition in schema fpml-fx-5-9_xsd Drilldown into FxTriggerBase in schema fpml-fx-5-9_xsd Drilldown into id in schema fpml-fx-accruals-5-9_xsd Drilldown into FxAccrualTrigger in schema fpml-fx-accruals-5-9_xsdXSD Diagram of trigger in schema fpml-fx-accruals-5-9_xsd (Financial products Markup Language (FpML®))
Collapse XSD Schema Code:
<xsd:element name="trigger" type="FxAccrualTrigger">
    <xsd:annotation>
        <xsd:documentation xml:lang="en">Defines one or more conditions under which the option will payout if exercisable.</xsd:documentation>
    </xsd:annotation>
</xsd:element>
Collapse Child Elements:
Name Type Min Occurs Max Occurs
triggerCondition nsA:triggerCondition (1) (1)
quotedCurrencyPair nsA:quotedCurrencyPair (1) (1)
triggerRate nsA:triggerRate (1) (1)
spotRate nsA:spotRate 0 (1)
informationSource nsA:informationSource 0 unbounded
Collapse Child Attributes:
Name Type Default Value Use
id nsA:id (Optional)
Collapse Derivation Tree: