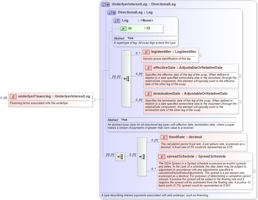
Definition Type: Element
Name: underlyerFinancing
Namespace: http://www.fpml.org/FpML-5/transparency
Type: nsF:UnderlyerInterestLeg
Containing Schema: fpml-asset-5-9.xsd
MinOccurs 0
MaxOccurs (1)
Abstract
Documentation:
Financing terms associated with this underlyer
Collapse XSD Schema Diagram:
Drilldown into spreadSchedule in schema fpml-shared-5-9_xsd5 Drilldown into fixedRate in schema fpml-shared-5-9_xsd5 Drilldown into terminationDate in schema fpml-shared-5-9_xsd5 Drilldown into effectiveDate in schema fpml-shared-5-9_xsd5 Drilldown into legIdentifier in schema fpml-shared-5-9_xsd5 Drilldown into id in schema fpml-shared-5-9_xsd5 Drilldown into Leg in schema fpml-shared-5-9_xsd5 Drilldown into DirectionalLeg in schema fpml-shared-5-9_xsd5 Drilldown into UnderlyerInterestLeg in schema fpml-shared-5-9_xsd5XSD Diagram of underlyerFinancing in schema fpml-asset-5-9_xsd5 (Financial products Markup Language (FpML®))
Collapse XSD Schema Code:
<xsd:element name="underlyerFinancing" type="UnderlyerInterestLeg" minOccurs="0">
    <xsd:annotation>
        <xsd:documentation xml:lang="en">Financing terms associated with this underlyer</xsd:documentation>
    </xsd:annotation>
</xsd:element>
Collapse Child Elements:
Name Type Min Occurs Max Occurs
legIdentifier nsF:legIdentifier 0 unbounded
effectiveDate nsF:effectiveDate 0 (1)
terminationDate nsF:terminationDate 0 (1)
fixedRate nsF:fixedRate 0 (1)
spreadSchedule nsF:spreadSchedule 0 unbounded
Collapse Child Attributes:
Name Type Default Value Use
id nsF:id (Optional)
Collapse Derivation Tree: