Definition Type: ComplexType
Name: ValuationDocument
Namespace: http://www.fpml.org/FpML-5/reporting
Type: nsE:DataDocument
Containing Schema: fpml-main-5-9.xsd
Abstract
Documentation:
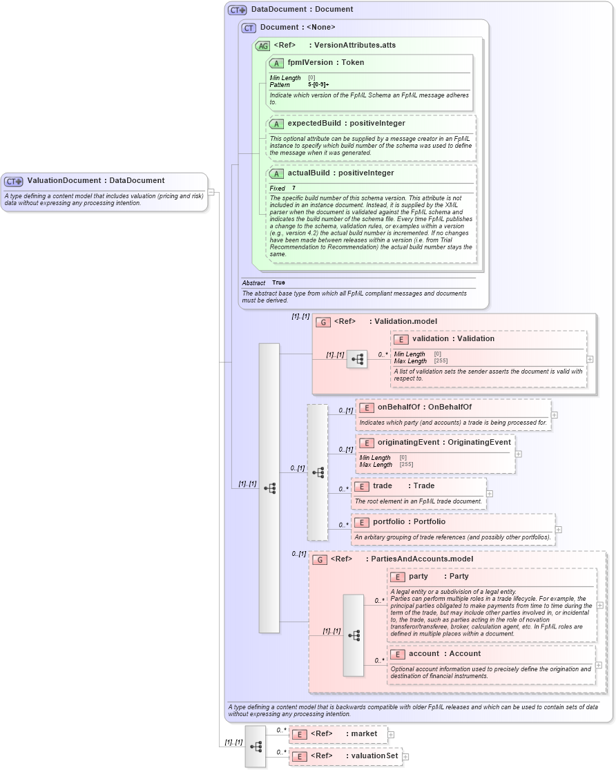
A type defining a content model that includes valuation (pricing and risk) data without expressing any processing intention.
Collapse XSD Schema Diagram:
Drilldown into valuationSet in schema fpml-valuation-5-9_xsd2 Drilldown into market in schema fpml-riskdef-5-9_xsd2 Drilldown into account in schema fpml-shared-5-9_xsd4 Drilldown into party in schema fpml-shared-5-9_xsd4 Drilldown into PartiesAndAccounts.model in schema fpml-shared-5-9_xsd4 Drilldown into portfolio in schema fpml-doc-5-9_xsd4 Drilldown into trade in schema fpml-doc-5-9_xsd4 Drilldown into originatingEvent in schema fpml-doc-5-9_xsd4 Drilldown into onBehalfOf in schema fpml-doc-5-9_xsd4 Drilldown into validation in schema fpml-doc-5-9_xsd4 Drilldown into Validation.model in schema fpml-doc-5-9_xsd4 Drilldown into actualBuild in schema fpml-doc-5-9_xsd4 Drilldown into expectedBuild in schema fpml-doc-5-9_xsd4 Drilldown into fpmlVersion in schema fpml-doc-5-9_xsd4 Drilldown into VersionAttributes.atts in schema fpml-doc-5-9_xsd4 Drilldown into Document in schema fpml-doc-5-9_xsd4 Drilldown into DataDocument in schema fpml-doc-5-9_xsd4XSD Diagram of ValuationDocument in schema fpml-main-5-9_xsd4 (Financial products Markup Language (FpML®))
Collapse XSD Schema Code:
<xsd:complexType name="ValuationDocument">
    <xsd:annotation>
        <xsd:documentation xml:lang="en">A type defining a content model that includes valuation (pricing and risk) data without expressing any processing intention.</xsd:documentation>
    </xsd:annotation>
    <xsd:complexContent>
        <xsd:extension base="DataDocument">
            <xsd:sequence>
                <xsd:element ref="market" minOccurs="0" maxOccurs="unbounded" />
                <xsd:element ref="valuationSet" minOccurs="0" maxOccurs="unbounded" />
            </xsd:sequence>
        </xsd:extension>
    </xsd:complexContent>
</xsd:complexType>
Collapse Child Elements:
Name Type Min Occurs Max Occurs
validation nsE:validation 0 unbounded
onBehalfOf nsE:onBehalfOf 0 (1)
originatingEvent nsE:originatingEvent 0 (1)
trade nsE:trade 0 unbounded
portfolio nsE:portfolio 0 unbounded
party nsE:party 0 unbounded
account nsE:account 0 unbounded
market nsE:market 0 unbounded
valuationSet nsE:valuationSet 0 unbounded
<xs:group> nsE:Validation.model (1) (1)
<xs:group> nsE:PartiesAndAccounts.model 0 (1)
Collapse Child Attributes:
Name Type Default Value Use
fpmlVersion nsE:fpmlVersion Required
expectedBuild nsE:expectedBuild (Optional)
actualBuild nsE:actualBuild (Optional)
Collapse Derivation Tree:
Collapse References:
nsE:valuationDocument