Definition Type: Element
Name: valuationRules
Namespace: http://www.fpml.org/FpML-5/recordkeeping
Type: nsD:EquityValuation
Containing Schema: fpml-eq-shared-5-9.xsd
MinOccurs 0
MaxOccurs (1)
Abstract
Documentation:
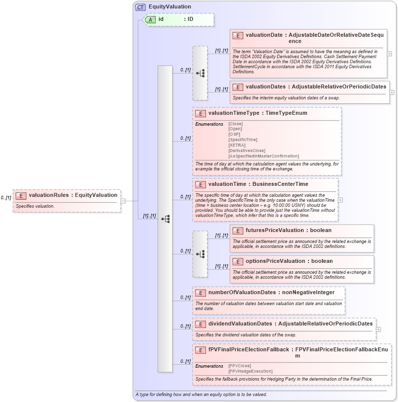
Specifies valuation.
Collapse XSD Schema Diagram:
Drilldown into fPVFinalPriceElectionFallback in schema fpml-eq-shared-5-9_xsd1 Drilldown into dividendValuationDates in schema fpml-eq-shared-5-9_xsd1 Drilldown into numberOfValuationDates in schema fpml-eq-shared-5-9_xsd1 Drilldown into optionsPriceValuation in schema fpml-eq-shared-5-9_xsd1 Drilldown into futuresPriceValuation in schema fpml-eq-shared-5-9_xsd1 Drilldown into valuationTime in schema fpml-eq-shared-5-9_xsd1 Drilldown into valuationTimeType in schema fpml-eq-shared-5-9_xsd1 Drilldown into valuationDates in schema fpml-eq-shared-5-9_xsd1 Drilldown into valuationDate in schema fpml-eq-shared-5-9_xsd1 Drilldown into id in schema fpml-eq-shared-5-9_xsd1 Drilldown into EquityValuation in schema fpml-eq-shared-5-9_xsd1XSD Diagram of valuationRules in schema fpml-eq-shared-5-9_xsd1 (Financial products Markup Language (FpML®))
Collapse XSD Schema Code:
<xsd:element name="valuationRules" type="EquityValuation" minOccurs="0">
    <xsd:annotation>
        <xsd:documentation xml:lang="en">Specifies valuation.</xsd:documentation>
    </xsd:annotation>
</xsd:element>
Collapse Child Elements:
Name Type Min Occurs Max Occurs
valuationDate nsD:valuationDate (1) (1)
valuationDates nsD:valuationDates (1) (1)
valuationTimeType nsD:valuationTimeType 0 (1)
valuationTime nsD:valuationTime 0 (1)
futuresPriceValuation nsD:futuresPriceValuation (1) (1)
optionsPriceValuation nsD:optionsPriceValuation (1) (1)
numberOfValuationDates nsD:numberOfValuationDates 0 (1)
dividendValuationDates nsD:dividendValuationDates 0 (1)
fPVFinalPriceElectionFallback nsD:fPVFinalPriceElectionFallback 0 (1)
Collapse Child Attributes:
Name Type Default Value Use
id nsD:id (Optional)
Collapse Derivation Tree: