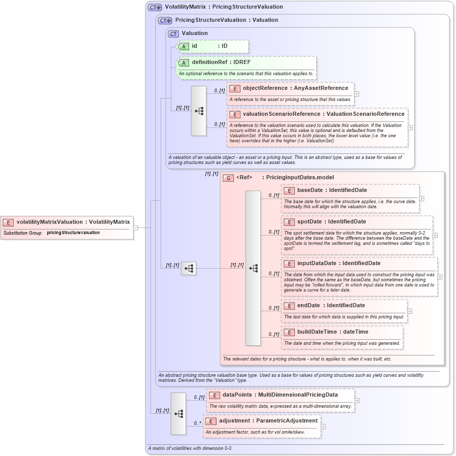
Definition Type: Element
Name: volatilityMatrixValuation
Namespace: http://www.fpml.org/FpML-5/reporting
Type: nsE:VolatilityMatrix
Containing Schema: fpml-mktenv-5-9.xsd
Abstract
Collapse XSD Schema Diagram:
Drilldown into adjustment in schema fpml-mktenv-5-9_xsd2 Drilldown into dataPoints in schema fpml-mktenv-5-9_xsd2 Drilldown into buildDateTime in schema fpml-riskdef-5-9_xsd2 Drilldown into endDate in schema fpml-riskdef-5-9_xsd2 Drilldown into inputDataDate in schema fpml-riskdef-5-9_xsd2 Drilldown into spotDate in schema fpml-riskdef-5-9_xsd2 Drilldown into baseDate in schema fpml-riskdef-5-9_xsd2 Drilldown into PricingInputDates.model in schema fpml-riskdef-5-9_xsd2 Drilldown into valuationScenarioReference in schema fpml-riskdef-5-9_xsd2 Drilldown into objectReference in schema fpml-riskdef-5-9_xsd2 Drilldown into definitionRef in schema fpml-riskdef-5-9_xsd2 Drilldown into id in schema fpml-riskdef-5-9_xsd2 Drilldown into Valuation in schema fpml-riskdef-5-9_xsd2 Drilldown into PricingStructureValuation in schema fpml-riskdef-5-9_xsd2 Drilldown into VolatilityMatrix in schema fpml-mktenv-5-9_xsd2XSD Diagram of volatilityMatrixValuation in schema fpml-mktenv-5-9_xsd2 (Financial products Markup Language (FpML®))
Collapse XSD Schema Code:
<xsd:element name="volatilityMatrixValuation" type="VolatilityMatrix" substitutionGroup="pricingStructureValuation" />
Collapse Child Elements:
Name Type Min Occurs Max Occurs
objectReference nsE:objectReference 0 (1)
valuationScenarioReference nsE:valuationScenarioReference 0 (1)
baseDate nsE:baseDate 0 (1)
spotDate nsE:spotDate 0 (1)
inputDataDate nsE:inputDataDate 0 (1)
endDate nsE:endDate 0 (1)
buildDateTime nsE:buildDateTime 0 (1)
dataPoints nsE:dataPoints 0 (1)
adjustment nsE:adjustment 0 unbounded
<xs:group> nsE:PricingInputDates.model (1) (1)
Collapse Child Attributes:
Name Type Default Value Use
id nsE:id (Optional)
definitionRef nsE:definitionRef (Optional)
Collapse Derivation Tree:
Collapse References:
nsE:pricingStructureValuation