Definition Type: ComplexType
Name: WeatherLeg
Namespace: http://www.fpml.org/FpML-5/confirmation
Type: nsA:FinancialSwapLeg
Containing Schema: fpml-com-5-9.xsd
Abstract
Documentation:
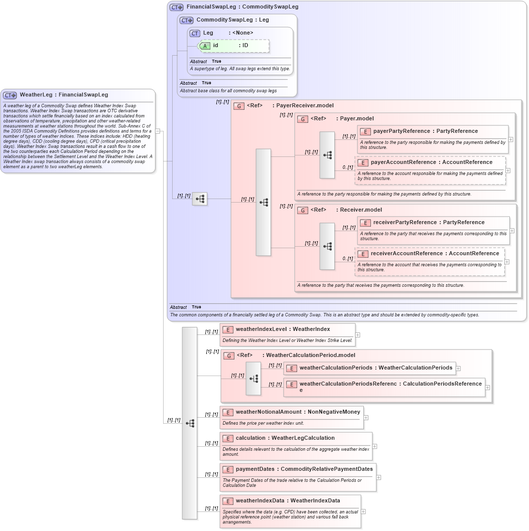
A weather leg of a Commodity Swap defines Weather Index Swap transactions. Weather Index Swap transactions are OTC derivative transactions which settle financially based on an index calculated from observations of temperature, precipitation and other weather-related measurements at weather stations throughout the world. Sub-Annex C of the 2005 ISDA Commodity Definitions provides definitions and terms for a number of types of weather indices. These indices include: HDD (heating degree days), CDD (cooling degree days), CPD (critical precipitation days). Weather Index Swap transactions result in a cash flow to one of the two counterparties each Calculation Period depending on the relationship between the Settlement Level and the Weather Index Level. A Weather Index swap transaction always consists of a commodity swap element as a parent to two weatherLeg elements.
Collapse XSD Schema Diagram:
Drilldown into weatherIndexData in schema fpml-com-5-9_xsd Drilldown into paymentDates in schema fpml-com-5-9_xsd Drilldown into calculation in schema fpml-com-5-9_xsd Drilldown into weatherNotionalAmount in schema fpml-com-5-9_xsd Drilldown into weatherCalculationPeriodsReference in schema fpml-com-5-9_xsd Drilldown into weatherCalculationPeriods in schema fpml-com-5-9_xsd Drilldown into WeatherCalculationPeriod.model in schema fpml-com-5-9_xsd Drilldown into weatherIndexLevel in schema fpml-com-5-9_xsd Drilldown into receiverAccountReference in schema fpml-shared-5-9_xsd Drilldown into receiverPartyReference in schema fpml-shared-5-9_xsd Drilldown into Receiver.model in schema fpml-shared-5-9_xsd Drilldown into payerAccountReference in schema fpml-shared-5-9_xsd Drilldown into payerPartyReference in schema fpml-shared-5-9_xsd Drilldown into Payer.model in schema fpml-shared-5-9_xsd Drilldown into PayerReceiver.model in schema fpml-shared-5-9_xsd Drilldown into id in schema fpml-shared-5-9_xsd Drilldown into Leg in schema fpml-shared-5-9_xsd Drilldown into CommoditySwapLeg in schema fpml-com-5-9_xsd Drilldown into FinancialSwapLeg in schema fpml-com-5-9_xsdXSD Diagram of WeatherLeg in schema fpml-com-5-9_xsd (Financial products Markup Language (FpML®))
Collapse XSD Schema Code:
<xsd:complexType name="WeatherLeg">
    <xsd:annotation>
        <xsd:documentation xml:lang="en">A weather leg of a Commodity Swap defines Weather Index Swap transactions. Weather Index Swap transactions are OTC derivative transactions which settle financially based on an index calculated from observations of temperature, precipitation and other weather-related measurements at weather stations throughout the world. Sub-Annex C of the 2005 ISDA Commodity Definitions provides definitions and terms for a number of types of weather indices. These indices include: HDD (heating degree days), CDD (cooling degree days), CPD (critical precipitation days). Weather Index Swap transactions result in a cash flow to one of the two counterparties each Calculation Period depending on the relationship between the Settlement Level and the Weather Index Level. A Weather Index swap transaction always consists of a commodity swap element as a parent to two weatherLeg elements.</xsd:documentation>
    </xsd:annotation>
    <xsd:complexContent>
        <xsd:extension base="FinancialSwapLeg">
            <xsd:sequence>
                <xsd:element name="weatherIndexLevel" type="WeatherIndex">
                    <xsd:annotation>
                        <xsd:documentation xml:lang="en">Defining the Weather Index Level or Weather Index Strike Level.</xsd:documentation>
                    </xsd:annotation>
                </xsd:element>
                <xsd:group ref="WeatherCalculationPeriod.model" />
                <xsd:element name="weatherNotionalAmount" type="NonNegativeMoney">
                    <xsd:annotation>
                        <xsd:documentation xml:lang="en">Defines the price per weather index unit.</xsd:documentation>
                    </xsd:annotation>
                </xsd:element>
                <xsd:element name="calculation" type="WeatherLegCalculation">
                    <xsd:annotation>
                        <xsd:documentation xml:lang="en">Defines details relevant to the calculation of the aggregate weather index amount.</xsd:documentation>
                    </xsd:annotation>
                </xsd:element>
                <xsd:element name="paymentDates" type="CommodityRelativePaymentDates">
                    <xsd:annotation>
                        <xsd:documentation xml:lang="en">The Payment Dates of the trade relative to the Calculation Periods or Calculation Date</xsd:documentation>
                    </xsd:annotation>
                </xsd:element>
                <xsd:element name="weatherIndexData" type="WeatherIndexData">
                    <xsd:annotation>
                        <xsd:documentation xml:lang="en">Specifies where the data (e.g. CPD) have been collected, an actual physical reference point (weather station) and various fall back arrangements.</xsd:documentation>
                    </xsd:annotation>
                </xsd:element>
            </xsd:sequence>
        </xsd:extension>
    </xsd:complexContent>
</xsd:complexType>
Collapse Child Elements:
Name Type Min Occurs Max Occurs
payerPartyReference nsA:payerPartyReference (1) (1)
payerAccountReference nsA:payerAccountReference 0 (1)
receiverPartyReference nsA:receiverPartyReference (1) (1)
receiverAccountReference nsA:receiverAccountReference 0 (1)
weatherIndexLevel nsA:weatherIndexLevel (1) (1)
weatherCalculationPeriods nsA:weatherCalculationPeriods (1) (1)
weatherCalculationPeriodsReference nsA:weatherCalculationPeriodsReference (1) (1)
weatherNotionalAmount nsA:weatherNotionalAmount (1) (1)
calculation nsA:calculation (1) (1)
paymentDates nsA:paymentDates (1) (1)
weatherIndexData nsA:weatherIndexData (1) (1)
<xs:group> nsA:PayerReceiver.model (1) (1)
<xs:group> nsA:Payer.model (1) (1)
<xs:group> nsA:Receiver.model (1) (1)
<xs:group> nsA:WeatherCalculationPeriod.model (1) (1)
Collapse Child Attributes:
Name Type Default Value Use
id nsA:id (Optional)
Collapse Derivation Tree:
Collapse References:
nsA:weatherLeg