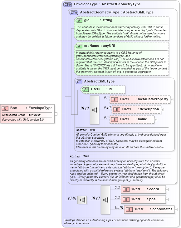
Definition Type: Element
Name: Box
Namespace: http://www.opengis.net/gml
Type: gml:EnvelopeType
Containing Schema: feature.xsd
Abstract
Documentation:
deprecated with GML version 3.0
Collapse XSD Schema Diagram:
Drilldown into coordinates in schema geometrybasic0d1d_xsd Drilldown into pos in schema geometrybasic0d1d_xsd Drilldown into coord in schema geometrybasic0d1d_xsd Drilldown into name in schema gmlbase_xsd Drilldown into description in schema gmlbase_xsd Drilldown into metaDataProperty in schema gmlbase_xsd Drilldown into id in schema gmlbase_xsd Drilldown into AbstractGMLType in schema gmlbase_xsd Drilldown into srsName in schema geometrybasic0d1d_xsd Drilldown into gid in schema geometrybasic0d1d_xsd Drilldown into AbstractGeometryType in schema geometrybasic0d1d_xsd Drilldown into EnvelopeType in schema geometrybasic0d1d_xsdXSD Diagram of Box in schema feature_xsd (Geography Markup Language)
Collapse XSD Schema Code:
<element name="Box" type="gml:EnvelopeType" substitutionGroup="gml:Envelope">
    <annotation>
        <appinfo>deprecated</appinfo>
        <documentation>deprecated with GML version 3.0</documentation>
    </annotation>
</element>
Collapse Child Elements:
Name Type Min Occurs Max Occurs
metaDataProperty gml:metaDataProperty 0 unbounded
description gml:description 0 (1)
name gml:name 0 unbounded
coord gml:coord 2 2
pos gml:pos 2 2
coordinates gml:coordinates (1) (1)
Collapse Child Attributes:
Name Type Default Value Use
id gml:id Optional
gid gml:gid Optional
srsName gml:srsName Optional
Collapse Derivation Tree:
Collapse References:
gml:Envelope