Definition Type: ComplexType
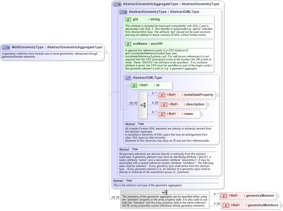
Name: MultiGeometryType
Namespace: http://www.opengis.net/gml
Type: gml:AbstractGeometricAggregateType
Containing Schema: geometryAggregates.xsd
Abstract
Documentation:
A geometry collection must include one or more geometries, referenced through geometryMember elements.
Collapse XSD Schema Diagram:
Drilldown into geometryMembers in schema geometryaggregates_xsd Drilldown into geometryMember in schema geometryaggregates_xsd Drilldown into name in schema gmlbase_xsd Drilldown into description in schema gmlbase_xsd Drilldown into metaDataProperty in schema gmlbase_xsd Drilldown into id in schema gmlbase_xsd Drilldown into AbstractGMLType in schema gmlbase_xsd Drilldown into srsName in schema geometrybasic0d1d_xsd Drilldown into gid in schema geometrybasic0d1d_xsd Drilldown into AbstractGeometryType in schema geometrybasic0d1d_xsd Drilldown into AbstractGeometricAggregateType in schema geometryaggregates_xsdXSD Diagram of MultiGeometryType in schema geometryaggregates_xsd (Geography Markup Language)
Collapse XSD Schema Code:
<complexType name="MultiGeometryType">
    <annotation>
        <documentation>
				A geometry collection must include one or more geometries, referenced through geometryMember elements.
			</documentation>
    </annotation>
    <complexContent>
        <extension base="gml:AbstractGeometricAggregateType">
            <sequence>
                <annotation>
                    <documentation>The members of the geometric aggregate can be specified either using the "standard" property or the array property style. It is also valid to use both the "standard" and the array property style in the same collection.
NOTE: Array properties cannot reference remote geometry elements.</documentation>
                </annotation>
                <element ref="gml:geometryMember" minOccurs="0" maxOccurs="unbounded" />
                <element ref="gml:geometryMembers" minOccurs="0" />
            </sequence>
        </extension>
    </complexContent>
</complexType>
Collapse Child Elements:
Name Type Min Occurs Max Occurs
metaDataProperty gml:metaDataProperty 0 unbounded
description gml:description 0 (1)
name gml:name 0 unbounded
geometryMember gml:geometryMember 0 unbounded
geometryMembers gml:geometryMembers 0 (1)
Collapse Child Attributes:
Name Type Default Value Use
id gml:id Optional
gid gml:gid Optional
srsName gml:srsName Optional
Collapse Derivation Tree:
Collapse References:
gml:MultiGeometry