Definition Type: Element
Name: MultiPoint
Namespace: http://www.opengis.net/gml
Type: gml:MultiPointType
Containing Schema: geometryAggregates.xsd
Abstract
Collapse XSD Schema Diagram:
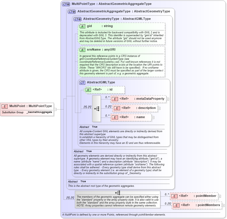
Drilldown into pointMembers in schema geometryaggregates_xsd Drilldown into pointMember in schema geometryaggregates_xsd Drilldown into name in schema gmlbase_xsd Drilldown into description in schema gmlbase_xsd Drilldown into metaDataProperty in schema gmlbase_xsd Drilldown into id in schema gmlbase_xsd Drilldown into AbstractGMLType in schema gmlbase_xsd Drilldown into srsName in schema geometrybasic0d1d_xsd Drilldown into gid in schema geometrybasic0d1d_xsd Drilldown into AbstractGeometryType in schema geometrybasic0d1d_xsd Drilldown into AbstractGeometricAggregateType in schema geometryaggregates_xsd Drilldown into MultiPointType in schema geometryaggregates_xsdXSD Diagram of MultiPoint in schema geometryaggregates_xsd (Geography Markup Language)
Collapse XSD Schema Code:
<element name="MultiPoint" type="gml:MultiPointType" substitutionGroup="gml:_GeometricAggregate" />
Collapse Child Elements:
Name Type Min Occurs Max Occurs
metaDataProperty gml:metaDataProperty 0 unbounded
description gml:description 0 (1)
name gml:name 0 unbounded
pointMember gml:pointMember 0 unbounded
pointMembers gml:pointMembers 0 (1)
Collapse Child Attributes:
Name Type Default Value Use
id gml:id Optional
gid gml:gid Optional
srsName gml:srsName Optional
Collapse Derivation Tree:
Collapse References:
gml:_GeometricAggregate