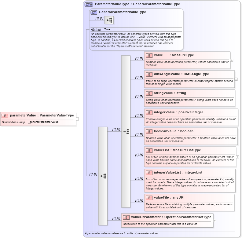
Definition Type: Element
Name: parameterValue
Namespace: http://www.opengis.net/gml
Type: gml:ParameterValueType
Containing Schema: coordinateOperations.xsd
Abstract
Collapse XSD Schema Diagram:
Drilldown into valueOfParameter in schema coordinateoperations_xsd Drilldown into valueFile in schema coordinateoperations_xsd Drilldown into integerValueList in schema coordinateoperations_xsd Drilldown into valueList in schema coordinateoperations_xsd Drilldown into booleanValue in schema coordinateoperations_xsd Drilldown into integerValue in schema coordinateoperations_xsd Drilldown into stringValue in schema coordinateoperations_xsd Drilldown into dmsAngleValue in schema coordinateoperations_xsd Drilldown into value in schema coordinateoperations_xsd Drilldown into GeneralParameterValueType in schema coordinateoperations_xsd Drilldown into ParameterValueType in schema coordinateoperations_xsdXSD Diagram of parameterValue in schema coordinateoperations_xsd (Geography Markup Language)
Collapse XSD Schema Code:
<element name="parameterValue" type="gml:ParameterValueType" substitutionGroup="gml:_generalParameterValue" />
Collapse Child Elements:
Name Type Min Occurs Max Occurs
value gml:value (1) (1)
dmsAngleValue gml:dmsAngleValue (1) (1)
stringValue gml:stringValue (1) (1)
integerValue gml:integerValue (1) (1)
booleanValue gml:booleanValue (1) (1)
valueList gml:valueList (1) (1)
integerValueList gml:integerValueList (1) (1)
valueFile gml:valueFile (1) (1)
valueOfParameter gml:valueOfParameter (1) (1)
Collapse Derivation Tree:
Collapse References:
gml:_generalParameterValue