Definition Type: Element
Name: priorityLocation
Namespace: http://www.opengis.net/gml
Type: gml:PriorityLocationPropertyType
Containing Schema: feature.xsd
Abstract
Collapse XSD Schema Diagram:
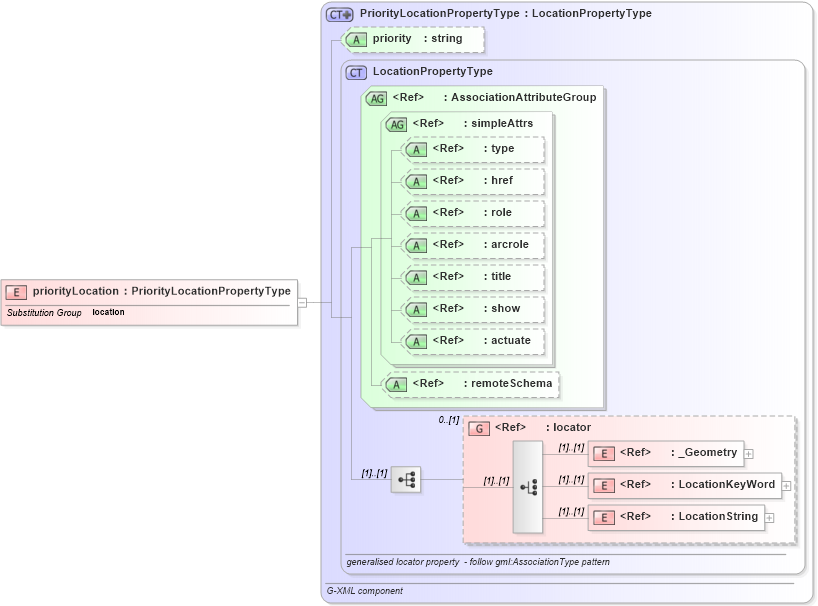
Drilldown into LocationString in schema feature_xsd Drilldown into LocationKeyWord in schema feature_xsd Drilldown into _Geometry in schema geometrybasic0d1d_xsd Drilldown into locator in schema feature_xsd Drilldown into remoteSchema in schema gmlbase_xsd Drilldown into actuate in schema xlink_xsd Drilldown into show in schema xlink_xsd Drilldown into title in schema xlink_xsd Drilldown into arcrole in schema xlink_xsd Drilldown into role in schema xlink_xsd Drilldown into href in schema xlink_xsd Drilldown into type in schema xlink_xsd Drilldown into simpleAttrs in schema xlink_xsd Drilldown into AssociationAttributeGroup in schema gmlbase_xsd Drilldown into LocationPropertyType in schema feature_xsd Drilldown into priority in schema feature_xsd Drilldown into PriorityLocationPropertyType in schema feature_xsdXSD Diagram of priorityLocation in schema feature_xsd (Geography Markup Language)
Collapse XSD Schema Code:
<element name="priorityLocation" type="gml:PriorityLocationPropertyType" substitutionGroup="gml:location" />
Collapse Child Elements:
Name Type Min Occurs Max Occurs
_Geometry gml:_Geometry (1) (1)
LocationKeyWord gml:LocationKeyWord (1) (1)
LocationString gml:LocationString (1) (1)
<xs:group> gml:locator 0 (1)
Collapse Child Attributes:
Name Type Default Value Use
type xlink:type (Optional)
href xlink:href (Optional)
role xlink:role (Optional)
arcrole xlink:arcrole (Optional)
title xlink:title (Optional)
show xlink:show (Optional)
actuate xlink:actuate (Optional)
remoteSchema gml:remoteSchema Optional
priority gml:priority Optional
Collapse Derivation Tree:
Collapse References:
gml:location