Definition Type: Element
Name: Solid
Namespace: http://www.opengis.net/gml
Type: gml:SolidType
Containing Schema: geometryPrimitives.xsd
Abstract
Collapse XSD Schema Diagram:
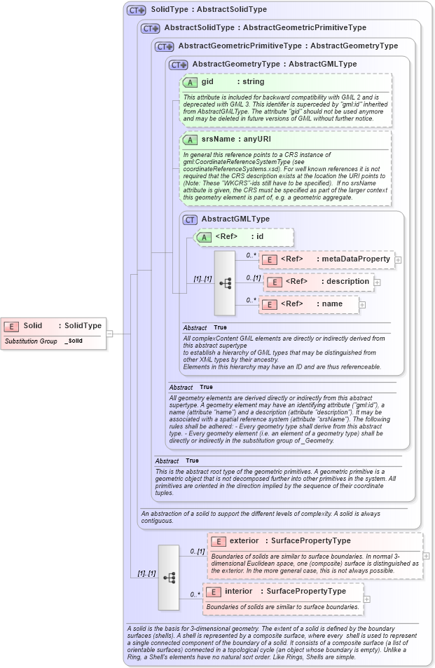
Drilldown into interior in schema geometryprimitives_xsd Drilldown into exterior in schema geometryprimitives_xsd Drilldown into name in schema gmlbase_xsd Drilldown into description in schema gmlbase_xsd Drilldown into metaDataProperty in schema gmlbase_xsd Drilldown into id in schema gmlbase_xsd Drilldown into AbstractGMLType in schema gmlbase_xsd Drilldown into srsName in schema geometrybasic0d1d_xsd Drilldown into gid in schema geometrybasic0d1d_xsd Drilldown into AbstractGeometryType in schema geometrybasic0d1d_xsd Drilldown into AbstractGeometricPrimitiveType in schema geometrybasic0d1d_xsd Drilldown into AbstractSolidType in schema geometryprimitives_xsd Drilldown into SolidType in schema geometryprimitives_xsdXSD Diagram of Solid in schema geometryprimitives_xsd (Geography Markup Language)
Collapse XSD Schema Code:
<element name="Solid" type="gml:SolidType" substitutionGroup="gml:_Solid" />
Collapse Child Elements:
Name Type Min Occurs Max Occurs
metaDataProperty gml:metaDataProperty 0 unbounded
description gml:description 0 (1)
name gml:name 0 unbounded
exterior gml:exterior 0 (1)
interior gml:interior 0 unbounded
Collapse Child Attributes:
Name Type Default Value Use
id gml:id Optional
gid gml:gid Optional
srsName gml:srsName Optional
Collapse Derivation Tree:
Collapse References:
gml:_Solid