Definition Type: Element
Name: ValueArray
Namespace: http://www.opengis.net/gml
Type: gml:ValueArrayType
Containing Schema: valueObjects.xsd
Abstract
Documentation:
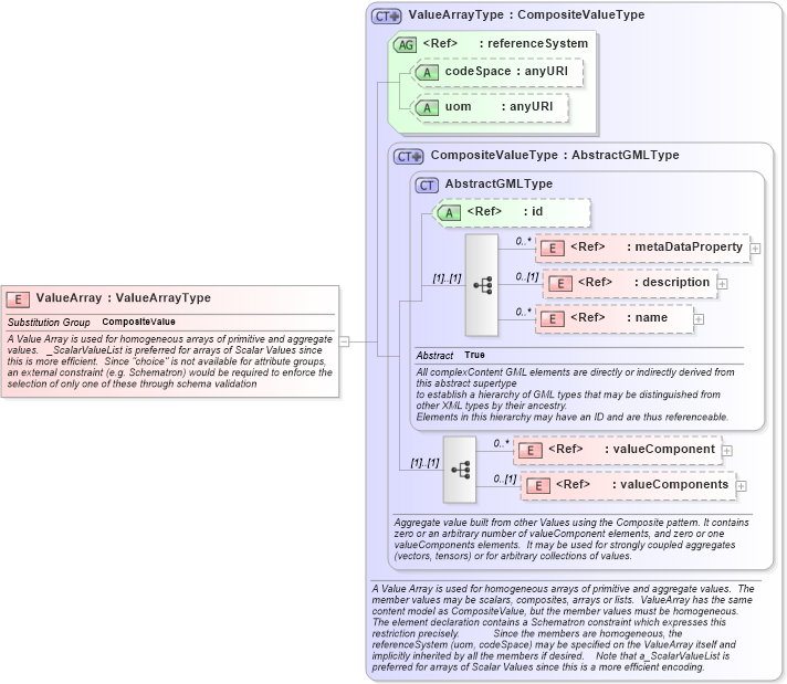
A Value Array is used for homogeneous arrays of primitive and aggregate values. _ScalarValueList is preferred for arrays of Scalar Values since this is more efficient. Since "choice" is not available for attribute groups, an external constraint (e.g. Schematron) would be required to enforce the selection of only one of these through schema validation
Collapse XSD Schema Diagram:
Drilldown into valueComponents in schema valueobjects_xsd Drilldown into valueComponent in schema valueobjects_xsd Drilldown into name in schema gmlbase_xsd Drilldown into description in schema gmlbase_xsd Drilldown into metaDataProperty in schema gmlbase_xsd Drilldown into id in schema gmlbase_xsd Drilldown into AbstractGMLType in schema gmlbase_xsd Drilldown into CompositeValueType in schema valueobjects_xsd Drilldown into uom in schema valueobjects_xsd Drilldown into codeSpace in schema valueobjects_xsd Drilldown into referenceSystem in schema valueobjects_xsd Drilldown into ValueArrayType in schema valueobjects_xsdXSD Diagram of ValueArray in schema valueobjects_xsd (Geography Markup Language)
Collapse XSD Schema Code:
<element name="ValueArray" type="gml:ValueArrayType" substitutionGroup="gml:CompositeValue">
    <annotation>
        <appinfo>
            <sch:pattern name="Check either codeSpace or uom not both" xmlns:sch="http://www.ascc.net/xml/schematron">
                <sch:rule context="gml:ValueArray">
                    <sch:report test="@codeSpace and @uom">ValueArray may not carry both a reference to a codeSpace and a uom</sch:report>
                </sch:rule>
            </sch:pattern>
            <sch:pattern name="Check components are homogeneous" xmlns:sch="http://www.ascc.net/xml/schematron">
                <sch:rule context="gml:ValueArray">
                    <sch:assert test="count(gml:valueComponent/*) = count(gml:valueComponent/*[name() = name(../../gml:valueComponent[1]/*[1])])">All components of <sch:name /> must be of the same type</sch:assert>
                    <sch:assert test="count(gml:valueComponents/*) = count(gml:valueComponents/*[name() = name(../*[1])])">All components of <sch:name /> must be of the same type</sch:assert>
                </sch:rule>
            </sch:pattern>
        </appinfo>
        <documentation>A Value Array is used for homogeneous arrays of primitive and aggregate values.   _ScalarValueList is preferred for arrays of Scalar Values since this is more efficient.  Since "choice" is not available for attribute groups, an external constraint (e.g. Schematron) would be required to enforce the selection of only one of these through schema validation </documentation>
    </annotation>
</element>
Collapse Child Elements:
Name Type Min Occurs Max Occurs
metaDataProperty gml:metaDataProperty 0 unbounded
description gml:description 0 (1)
name gml:name 0 unbounded
valueComponent gml:valueComponent 0 unbounded
valueComponents gml:valueComponents 0 (1)
Collapse Child Attributes:
Name Type Default Value Use
id gml:id Optional
codeSpace gml:codeSpace Optional
uom gml:uom Optional
Collapse Derivation Tree:
Collapse References:
gml:CompositeValue