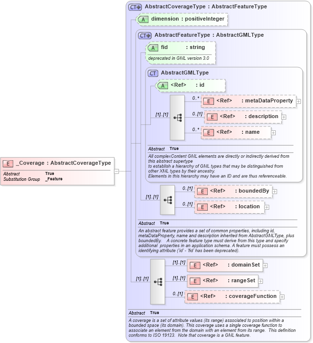
Definition Type: Element
Name: _Coverage
Namespace: http://www.opengis.net/gml
Type: gml:AbstractCoverageType
Containing Schema: coverage.xsd
Abstract True
Collapse XSD Schema Diagram:
Drilldown into coverageFunction in schema coverage_xsd Drilldown into rangeSet in schema coverage_xsd Drilldown into domainSet in schema coverage_xsd Drilldown into location in schema feature_xsd Drilldown into boundedBy in schema feature_xsd Drilldown into name in schema gmlbase_xsd Drilldown into description in schema gmlbase_xsd Drilldown into metaDataProperty in schema gmlbase_xsd Drilldown into id in schema gmlbase_xsd Drilldown into AbstractGMLType in schema gmlbase_xsd Drilldown into fid in schema feature_xsd Drilldown into AbstractFeatureType in schema feature_xsd Drilldown into dimension in schema coverage_xsd Drilldown into AbstractCoverageType in schema coverage_xsdXSD Diagram of _Coverage in schema coverage_xsd (Geography Markup Language)
Collapse XSD Schema Code:
<element name="_Coverage" type="gml:AbstractCoverageType" abstract="true" substitutionGroup="gml:_Feature" />
Collapse Child Elements:
Name Type Min Occurs Max Occurs
metaDataProperty gml:metaDataProperty 0 unbounded
description gml:description 0 (1)
name gml:name 0 unbounded
boundedBy gml:boundedBy 0 (1)
location gml:location 0 (1)
domainSet gml:domainSet (1) (1)
rangeSet gml:rangeSet (1) (1)
coverageFunction gml:coverageFunction 0 (1)
Collapse Child Attributes:
Name Type Default Value Use
id gml:id Optional
fid gml:fid (Optional)
dimension gml:dimension Optional
Collapse Derivation Tree:
Collapse References:
gml:_Feature