Definition Type: Element
Name: abstractGeneralOperationParameterRef
Namespace: http://www.opengis.net/gml
Type: gml:AbstractGeneralOperationParameterRefType
Containing Schema: coordinateOperations.xsd
Abstract
Collapse XSD Schema Diagram:
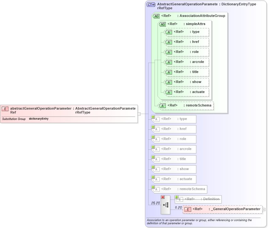
Drilldown into _GeneralOperationParameter in schema coordinateoperations_xsd Drilldown into Definition in schema dictionary_xsd Drilldown into remoteSchema in schema gmlbase_xsd Drilldown into actuate in schema xlink_xsd Drilldown into show in schema xlink_xsd Drilldown into title in schema xlink_xsd Drilldown into arcrole in schema xlink_xsd Drilldown into role in schema xlink_xsd Drilldown into href in schema xlink_xsd Drilldown into type in schema xlink_xsd Drilldown into remoteSchema in schema gmlbase_xsd Drilldown into actuate in schema xlink_xsd Drilldown into show in schema xlink_xsd Drilldown into title in schema xlink_xsd Drilldown into arcrole in schema xlink_xsd Drilldown into role in schema xlink_xsd Drilldown into href in schema xlink_xsd Drilldown into type in schema xlink_xsd Drilldown into simpleAttrs in schema xlink_xsd Drilldown into AssociationAttributeGroup in schema gmlbase_xsd Drilldown into AbstractGeneralOperationParameterRefType in schema coordinateoperations_xsdXSD Diagram of abstractGeneralOperationParameterRef in schema coordinateoperations_xsd (Geography Markup Language)
Collapse XSD Schema Code:
<element name="abstractGeneralOperationParameterRef" type="gml:AbstractGeneralOperationParameterRefType" substitutionGroup="gml:dictionaryEntry" />
Collapse Child Elements:
Name Type Min Occurs Max Occurs
Definition gml:Definition 0 (1)
_GeneralOperationParameter gml:_GeneralOperationParameter 0 (1)
Collapse Child Attributes:
Name Type Default Value Use
type xlink:type (Optional)
href xlink:href (Optional)
role xlink:role (Optional)
arcrole xlink:arcrole (Optional)
title xlink:title (Optional)
show xlink:show (Optional)
actuate xlink:actuate (Optional)
remoteSchema gml:remoteSchema Optional
Collapse Derivation Tree:
Collapse References:
gml:dictionaryEntry