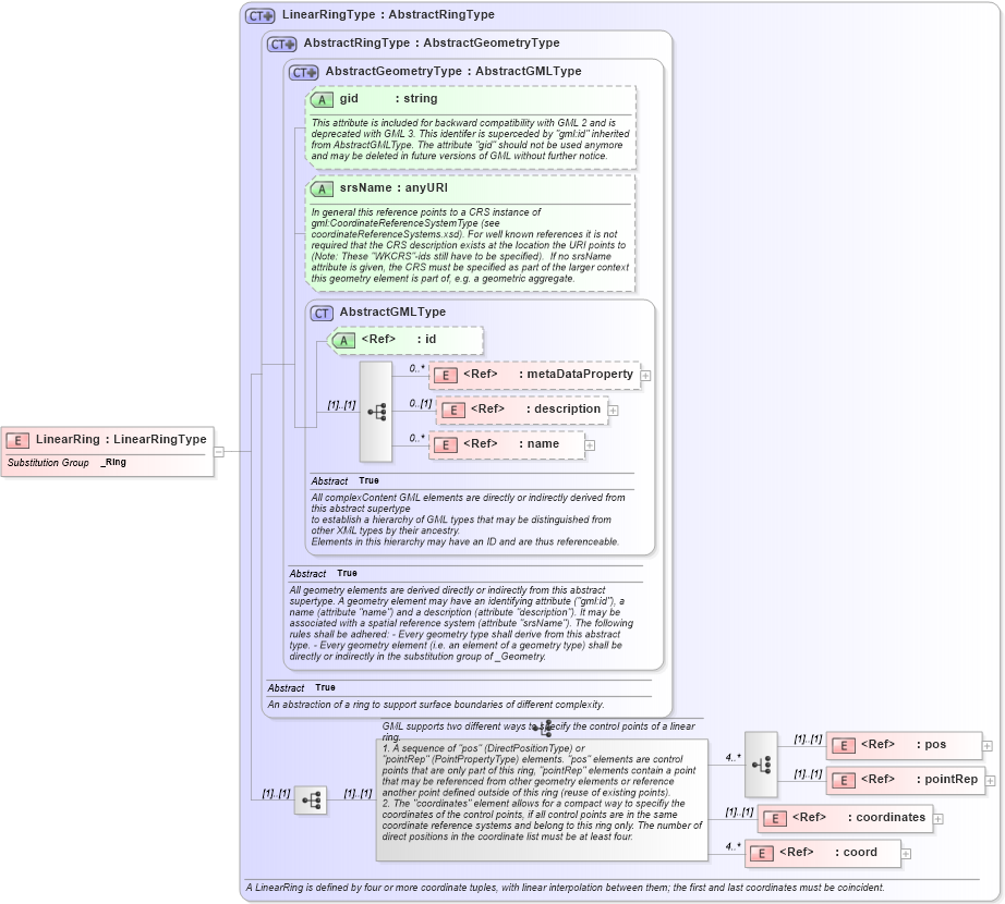
Definition Type: Element
Name: LinearRing
Namespace: http://www.opengis.net/gml
Type: gml:LinearRingType
Containing Schema: geometryBasic2d.xsd
Abstract
Collapse XSD Schema Diagram:
Drilldown into coord in schema geometrybasic0d1d_xsd Drilldown into coordinates in schema geometrybasic0d1d_xsd Drilldown into pointRep in schema geometrybasic0d1d_xsd Drilldown into pos in schema geometrybasic0d1d_xsd Drilldown into name in schema gmlbase_xsd Drilldown into description in schema gmlbase_xsd Drilldown into metaDataProperty in schema gmlbase_xsd Drilldown into id in schema gmlbase_xsd Drilldown into AbstractGMLType in schema gmlbase_xsd Drilldown into srsName in schema geometrybasic0d1d_xsd Drilldown into gid in schema geometrybasic0d1d_xsd Drilldown into AbstractGeometryType in schema geometrybasic0d1d_xsd Drilldown into AbstractRingType in schema geometrybasic2d_xsd Drilldown into LinearRingType in schema geometrybasic2d_xsdXSD Diagram of LinearRing in schema geometrybasic2d_xsd (Geography Markup Language)
Collapse XSD Schema Code:
<element name="LinearRing" type="gml:LinearRingType" substitutionGroup="gml:_Ring" />
Collapse Child Elements:
Name Type Min Occurs Max Occurs
metaDataProperty gml:metaDataProperty 0 unbounded
description gml:description 0 (1)
name gml:name 0 unbounded
pos gml:pos (1) (1)
pointRep gml:pointRep (1) (1)
coordinates gml:coordinates (1) (1)
coord gml:coord 4 unbounded
Collapse Child Attributes:
Name Type Default Value Use
id gml:id Optional
gid gml:gid Optional
srsName gml:srsName Optional
Collapse Derivation Tree:
Collapse References:
gml:_Ring