Definition Type: ComplexType
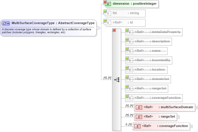
Name: MultiSurfaceCoverageType
Namespace: http://www.opengis.net/gml
Type: gml:AbstractCoverageType
Containing Schema: coverage.xsd
Abstract
Documentation:
A discrete coverage type whose domain is defined by a collection of surface patches (includes polygons, triangles, rectangles, etc).
Collapse XSD Schema Diagram:
Drilldown into coverageFunction in schema coverage_xsd Drilldown into rangeSet in schema coverage_xsd Drilldown into multiSurfaceDomain in schema coverage_xsd Drilldown into coverageFunction in schema coverage_xsd Drilldown into rangeSet in schema coverage_xsd Drilldown into domainSet in schema coverage_xsd Drilldown into location in schema feature_xsd Drilldown into boundedBy in schema feature_xsd Drilldown into name in schema gmlbase_xsd Drilldown into description in schema gmlbase_xsd Drilldown into metaDataProperty in schema gmlbase_xsd Drilldown into id in schema gmlbase_xsd Drilldown into fid in schema feature_xsd Drilldown into dimension in schema coverage_xsdXSD Diagram of MultiSurfaceCoverageType in schema coverage_xsd (Geography Markup Language)
Collapse XSD Schema Code:
<complexType name="MultiSurfaceCoverageType">
    <annotation>
        <documentation>A discrete coverage type whose domain is defined by a collection of surface patches (includes polygons, triangles, rectangles, etc). 
			</documentation>
    </annotation>
    <complexContent>
        <restriction base="gml:AbstractCoverageType">
            <sequence>
                <element ref="gml:multiSurfaceDomain" />
                <element ref="gml:rangeSet" />
                <element ref="gml:coverageFunction" minOccurs="0" />
            </sequence>
            <attribute name="dimension" type="positiveInteger" use="required" />
        </restriction>
    </complexContent>
</complexType>
Collapse Child Elements:
Name Type Min Occurs Max Occurs
metaDataProperty gml:metaDataProperty 0 unbounded
description gml:description 0 (1)
name gml:name 0 unbounded
boundedBy gml:boundedBy 0 (1)
location gml:location 0 (1)
domainSet gml:domainSet (1) (1)
rangeSet gml:rangeSet (1) (1)
coverageFunction gml:coverageFunction 0 (1)
multiSurfaceDomain gml:multiSurfaceDomain (1) (1)
rangeSet gml:rangeSet (1) (1)
coverageFunction gml:coverageFunction 0 (1)
Collapse Child Attributes:
Name Type Default Value Use
id gml:id Optional
fid gml:fid (Optional)
dimension gml:dimension Required
Collapse Derivation Tree:
Collapse References:
gml:MultiSurfaceCoverage