Definition Type: Element
Name: Observation
Namespace: http://www.opengis.net/gml
Type: gml:ObservationType
Containing Schema: observation.xsd
Abstract
Collapse XSD Schema Diagram:
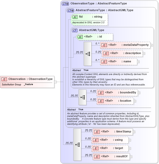
Drilldown into resultOf in schema observation_xsd Drilldown into target in schema observation_xsd Drilldown into using in schema observation_xsd Drilldown into timeStamp in schema temporal_xsd Drilldown into location in schema feature_xsd Drilldown into boundedBy in schema feature_xsd Drilldown into name in schema gmlbase_xsd Drilldown into description in schema gmlbase_xsd Drilldown into metaDataProperty in schema gmlbase_xsd Drilldown into id in schema gmlbase_xsd Drilldown into AbstractGMLType in schema gmlbase_xsd Drilldown into fid in schema feature_xsd Drilldown into AbstractFeatureType in schema feature_xsd Drilldown into ObservationType in schema observation_xsdXSD Diagram of Observation in schema observation_xsd (Geography Markup Language)
Collapse XSD Schema Code:
<element name="Observation" type="gml:ObservationType" substitutionGroup="gml:_Feature" />
Collapse Child Elements:
Name Type Min Occurs Max Occurs
metaDataProperty gml:metaDataProperty 0 unbounded
description gml:description 0 (1)
name gml:name 0 unbounded
boundedBy gml:boundedBy 0 (1)
location gml:location 0 (1)
timeStamp gml:timeStamp (1) (1)
using gml:using 0 (1)
target gml:target 0 (1)
resultOf gml:resultOf (1) (1)
Collapse Child Attributes:
Name Type Default Value Use
id gml:id Optional
fid gml:fid (Optional)
Collapse Derivation Tree:
Collapse References:
gml:_Feature