Definition Type: Element
Name: RectifiedGrid
Namespace: http://www.opengis.net/gml
Type: gml:RectifiedGridType
Containing Schema: grids.xsd
Abstract
Collapse XSD Schema Diagram:
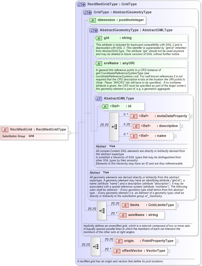
Drilldown into offsetVector in schema grids_xsd Drilldown into origin in schema grids_xsd Drilldown into axisName in schema grids_xsd Drilldown into limits in schema grids_xsd Drilldown into name in schema gmlbase_xsd Drilldown into description in schema gmlbase_xsd Drilldown into metaDataProperty in schema gmlbase_xsd Drilldown into id in schema gmlbase_xsd Drilldown into AbstractGMLType in schema gmlbase_xsd Drilldown into srsName in schema geometrybasic0d1d_xsd Drilldown into gid in schema geometrybasic0d1d_xsd Drilldown into AbstractGeometryType in schema geometrybasic0d1d_xsd Drilldown into dimension in schema grids_xsd Drilldown into GridType in schema grids_xsd Drilldown into RectifiedGridType in schema grids_xsdXSD Diagram of RectifiedGrid in schema grids_xsd (Geography Markup Language)
Collapse XSD Schema Code:
<element name="RectifiedGrid" type="gml:RectifiedGridType" substitutionGroup="gml:Grid" />
Collapse Child Elements:
Name Type Min Occurs Max Occurs
metaDataProperty gml:metaDataProperty 0 unbounded
description gml:description 0 (1)
name gml:name 0 unbounded
limits gml:limits (1) (1)
axisName gml:axisName (1) unbounded
origin gml:origin (1) (1)
offsetVector gml:offsetVector (1) unbounded
Collapse Child Attributes:
Name Type Default Value Use
id gml:id Optional
gid gml:gid Optional
srsName gml:srsName Optional
dimension gml:dimension Required
Collapse Derivation Tree:
Collapse References:
gml:Grid