Definition Type: Element
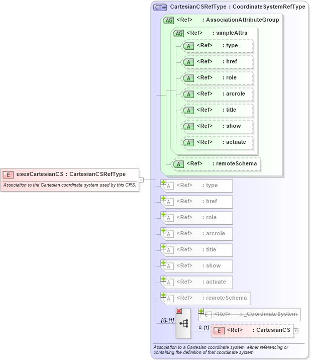
Name: usesCartesianCS
Namespace: http://www.opengis.net/gml
Type: gml:CartesianCSRefType
Containing Schema: coordinateReferenceSystems.xsd
Abstract
Documentation:
Association to the Cartesian coordinate system used by this CRS.
Collapse XSD Schema Diagram:
Drilldown into CartesianCS in schema coordinatesystems_xsd Drilldown into _CoordinateSystem in schema coordinatesystems_xsd Drilldown into remoteSchema in schema gmlbase_xsd Drilldown into actuate in schema xlink_xsd Drilldown into show in schema xlink_xsd Drilldown into title in schema xlink_xsd Drilldown into arcrole in schema xlink_xsd Drilldown into role in schema xlink_xsd Drilldown into href in schema xlink_xsd Drilldown into type in schema xlink_xsd Drilldown into remoteSchema in schema gmlbase_xsd Drilldown into actuate in schema xlink_xsd Drilldown into show in schema xlink_xsd Drilldown into title in schema xlink_xsd Drilldown into arcrole in schema xlink_xsd Drilldown into role in schema xlink_xsd Drilldown into href in schema xlink_xsd Drilldown into type in schema xlink_xsd Drilldown into simpleAttrs in schema xlink_xsd Drilldown into AssociationAttributeGroup in schema gmlbase_xsd Drilldown into CartesianCSRefType in schema coordinatesystems_xsdXSD Diagram of usesCartesianCS in schema coordinatereferencesystems_xsd (Geography Markup Language)
Collapse XSD Schema Code:
<element name="usesCartesianCS" type="gml:CartesianCSRefType">
    <annotation>
        <documentation>Association to the Cartesian coordinate system used by this CRS. </documentation>
    </annotation>
</element>
Collapse Child Elements:
Name Type Min Occurs Max Occurs
Definition gml:Definition 0 (1)
_CoordinateSystem gml:_CoordinateSystem 0 (1)
CartesianCS gml:CartesianCS 0 (1)
Collapse Child Attributes:
Name Type Default Value Use
type xlink:type (Optional)
href xlink:href (Optional)
role xlink:role (Optional)
arcrole xlink:arcrole (Optional)
title xlink:title (Optional)
show xlink:show (Optional)
actuate xlink:actuate (Optional)
remoteSchema gml:remoteSchema Optional
Collapse Derivation Tree: