Definition Type: Element
Name: Bezier
Namespace: http://www.opengis.net/gml
Type: gml:BezierType
Containing Schema: geometryPrimitives.xsd
Abstract
Collapse XSD Schema Diagram:
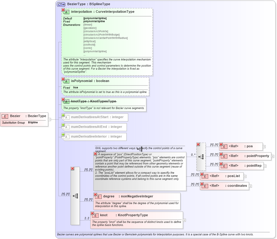
Drilldown into knot in schema geometryprimitives_xsd Drilldown into degree in schema geometryprimitives_xsd Drilldown into coordinates in schema geometrybasic0d1d_xsd Drilldown into posList in schema geometrybasic0d1d_xsd Drilldown into pointRep in schema geometrybasic0d1d_xsd Drilldown into pointProperty in schema geometrybasic0d1d_xsd Drilldown into pos in schema geometrybasic0d1d_xsd Drilldown into numDerivativeInterior in schema geometryprimitives_xsd Drilldown into numDerivativesAtEnd in schema geometryprimitives_xsd Drilldown into numDerivativesAtStart in schema geometryprimitives_xsd Drilldown into knotType in schema geometryprimitives_xsd Drilldown into isPolynomial in schema geometryprimitives_xsd Drilldown into interpolation in schema geometryprimitives_xsd Drilldown into BezierType in schema geometryprimitives_xsdXSD Diagram of Bezier in schema geometryprimitives_xsd (Geography Markup Language)
Collapse XSD Schema Code:
<element name="Bezier" type="gml:BezierType" substitutionGroup="gml:BSpline" />
Collapse Child Elements:
Name Type Min Occurs Max Occurs
pos gml:pos (1) (1)
pointProperty gml:pointProperty (1) (1)
pointRep gml:pointRep (1) (1)
posList gml:posList (1) (1)
coordinates gml:coordinates (1) (1)
degree gml:degree (1) (1)
knot gml:knot 2 unbounded
pos gml:pos (1) (1)
pointProperty gml:pointProperty (1) (1)
pointRep gml:pointRep (1) (1)
posList gml:posList (1) (1)
coordinates gml:coordinates (1) (1)
degree gml:degree (1) (1)
knot gml:knot 2 2
Collapse Child Attributes:
Name Type Default Value Use
numDerivativesAtStart gml:numDerivativesAtStart 0 Optional
numDerivativesAtEnd gml:numDerivativesAtEnd 0 Optional
numDerivativeInterior gml:numDerivativeInterior 0 Optional
interpolation gml:interpolation (Optional)
isPolynomial gml:isPolynomial (Optional)
knotType gml:knotType Prohibited
Collapse Derivation Tree:
Collapse References:
gml:BSpline