Definition Type: Element
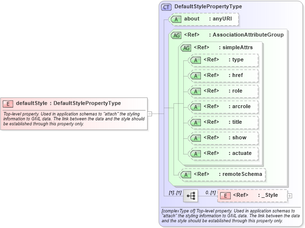
Name: defaultStyle
Namespace: http://www.opengis.net/gml
Type: gml:DefaultStylePropertyType
Containing Schema: defaultStyle.xsd
Abstract
Documentation:
Top-level property. Used in application schemas to "attach" the styling information to GML data. The link between the data and the style should be established through this property only.
Collapse XSD Schema Diagram:
Drilldown into _Style in schema defaultstyle_xsd Drilldown into remoteSchema in schema gmlbase_xsd Drilldown into actuate in schema xlink_xsd Drilldown into show in schema xlink_xsd Drilldown into title in schema xlink_xsd Drilldown into arcrole in schema xlink_xsd Drilldown into role in schema xlink_xsd Drilldown into href in schema xlink_xsd Drilldown into type in schema xlink_xsd Drilldown into simpleAttrs in schema xlink_xsd Drilldown into AssociationAttributeGroup in schema gmlbase_xsd Drilldown into about in schema defaultstyle_xsd Drilldown into DefaultStylePropertyType in schema defaultstyle_xsdXSD Diagram of defaultStyle in schema defaultstyle_xsd (Geography Markup Language)
Collapse XSD Schema Code:
<element name="defaultStyle" type="gml:DefaultStylePropertyType">
    <annotation>
        <documentation>Top-level property. Used in application schemas to "attach" the styling information to GML data. The link between the data and the style should be established through this property only.</documentation>
    </annotation>
</element>
Collapse Child Elements:
Name Type Min Occurs Max Occurs
_Style gml:_Style 0 (1)
Collapse Child Attributes:
Name Type Default Value Use
about gml:about Optional
type xlink:type (Optional)
href xlink:href (Optional)
role xlink:role (Optional)
arcrole xlink:arcrole (Optional)
title xlink:title (Optional)
show xlink:show (Optional)
actuate xlink:actuate (Optional)
remoteSchema gml:remoteSchema Optional
Collapse Derivation Tree: