Definition Type: Element
Name: direction
Namespace: http://www.opengis.net/gml
Type: gml:DirectionPropertyType
Containing Schema: direction.xsd
Abstract
Collapse XSD Schema Diagram:
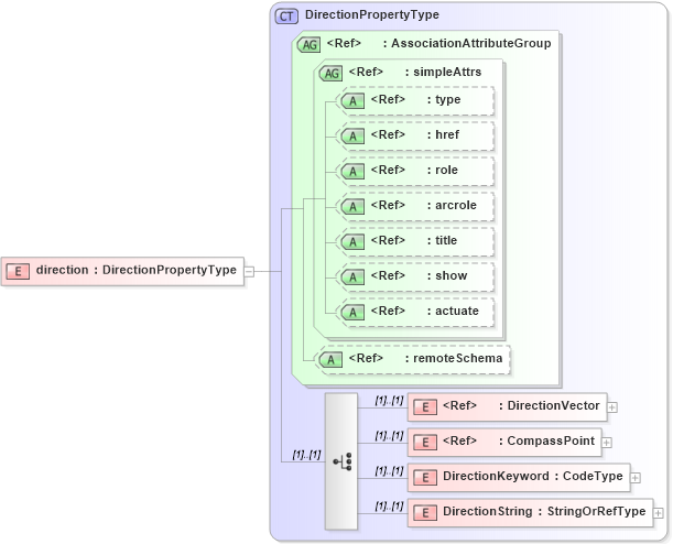
Drilldown into DirectionString in schema direction_xsd Drilldown into DirectionKeyword in schema direction_xsd Drilldown into CompassPoint in schema direction_xsd Drilldown into DirectionVector in schema direction_xsd Drilldown into remoteSchema in schema gmlbase_xsd Drilldown into actuate in schema xlink_xsd Drilldown into show in schema xlink_xsd Drilldown into title in schema xlink_xsd Drilldown into arcrole in schema xlink_xsd Drilldown into role in schema xlink_xsd Drilldown into href in schema xlink_xsd Drilldown into type in schema xlink_xsd Drilldown into simpleAttrs in schema xlink_xsd Drilldown into AssociationAttributeGroup in schema gmlbase_xsd Drilldown into DirectionPropertyType in schema direction_xsdXSD Diagram of direction in schema direction_xsd (Geography Markup Language)
Collapse XSD Schema Code:
<element name="direction" type="gml:DirectionPropertyType" />
Collapse Child Elements:
Name Type Min Occurs Max Occurs
DirectionVector gml:DirectionVector (1) (1)
CompassPoint gml:CompassPoint (1) (1)
DirectionKeyword gml:DirectionKeyword (1) (1)
DirectionString gml:DirectionString (1) (1)
Collapse Child Attributes:
Name Type Default Value Use
type xlink:type (Optional)
href xlink:href (Optional)
role xlink:role (Optional)
arcrole xlink:arcrole (Optional)
title xlink:title (Optional)
show xlink:show (Optional)
actuate xlink:actuate (Optional)
remoteSchema gml:remoteSchema Optional
Collapse Derivation Tree: