Definition Type: Element
Name: labelStyle
Namespace: http://www.opengis.net/gml
Type: gml:LabelStylePropertyType
Containing Schema: defaultStyle.xsd
Abstract
Collapse XSD Schema Diagram:
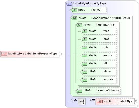
Drilldown into LabelStyle in schema defaultstyle_xsd Drilldown into remoteSchema in schema gmlbase_xsd Drilldown into actuate in schema xlink_xsd Drilldown into show in schema xlink_xsd Drilldown into title in schema xlink_xsd Drilldown into arcrole in schema xlink_xsd Drilldown into role in schema xlink_xsd Drilldown into href in schema xlink_xsd Drilldown into type in schema xlink_xsd Drilldown into simpleAttrs in schema xlink_xsd Drilldown into AssociationAttributeGroup in schema gmlbase_xsd Drilldown into about in schema defaultstyle_xsd Drilldown into LabelStylePropertyType in schema defaultstyle_xsdXSD Diagram of labelStyle in schema defaultstyle_xsd (Geography Markup Language)
Collapse XSD Schema Code:
<element name="labelStyle" type="gml:LabelStylePropertyType">
    <annotation>
        <documentation />
    </annotation>
</element>
Collapse Child Elements:
Name Type Min Occurs Max Occurs
LabelStyle gml:LabelStyle 0 (1)
Collapse Child Attributes:
Name Type Default Value Use
about gml:about Optional
type xlink:type (Optional)
href xlink:href (Optional)
role xlink:role (Optional)
arcrole xlink:arcrole (Optional)
title xlink:title (Optional)
show xlink:show (Optional)
actuate xlink:actuate (Optional)
remoteSchema gml:remoteSchema Optional
Collapse Derivation Tree: