Definition Type: ComplexType
Name: TemporalDatumType
Namespace: http://www.opengis.net/gml
Type: gml:TemporalDatumBaseType
Containing Schema: datums.xsd
Abstract
Documentation:
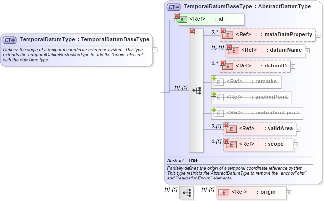
Defines the origin of a temporal coordinate reference system. This type extends the TemporalDatumRestrictionType to add the "origin" element with the dateTime type.
Collapse XSD Schema Diagram:
Drilldown into origin in schema datums_xsd Drilldown into scope in schema referencesystems_xsd Drilldown into validArea in schema referencesystems_xsd Drilldown into realizationEpoch in schema datums_xsd Drilldown into anchorPoint in schema datums_xsd Drilldown into remarks in schema referencesystems_xsd Drilldown into datumID in schema datums_xsd Drilldown into datumName in schema datums_xsd Drilldown into metaDataProperty in schema gmlbase_xsd Drilldown into id in schema gmlbase_xsd Drilldown into TemporalDatumBaseType in schema datums_xsdXSD Diagram of TemporalDatumType in schema datums_xsd (Geography Markup Language)
Collapse XSD Schema Code:
<complexType name="TemporalDatumType">
    <annotation>
        <documentation>Defines the origin of a temporal coordinate reference system. This type extends the TemporalDatumRestrictionType to add the "origin" element with the dateTime type. </documentation>
    </annotation>
    <complexContent>
        <extension base="gml:TemporalDatumBaseType">
            <sequence>
                <element ref="gml:origin" />
            </sequence>
        </extension>
    </complexContent>
</complexType>
Collapse Child Elements:
Name Type Min Occurs Max Occurs
metaDataProperty gml:metaDataProperty 0 unbounded
description gml:description 0 (1)
name gml:name 0 unbounded
metaDataProperty gml:metaDataProperty 0 unbounded
description gml:description 0 (1)
name gml:name (1) unbounded
metaDataProperty gml:metaDataProperty 0 unbounded
datumName gml:datumName (1) (1)
datumID gml:datumID 0 unbounded
remarks gml:remarks 0 (1)
anchorPoint gml:anchorPoint 0 (1)
realizationEpoch gml:realizationEpoch 0 (1)
validArea gml:validArea 0 (1)
scope gml:scope 0 (1)
metaDataProperty gml:metaDataProperty 0 unbounded
datumName gml:datumName (1) (1)
datumID gml:datumID 0 unbounded
validArea gml:validArea 0 (1)
scope gml:scope 0 (1)
origin gml:origin (1) (1)
<xs:group> gml:StandardObjectProperties (1) (1)
Collapse Child Attributes:
Name Type Default Value Use
id gml:id Required
Collapse Derivation Tree:
Collapse References:
gml:TemporalDatum