Definition Type: Element
Name: Address
Namespace: http://www.openapplications.org/oagis/9/reusableaggregatebusinessinformationentity/0.1
Type: ram:AddressType
Containing Schema: ReusableAggregateBusinessInformationEntity.xsd
MinOccurs 0
MaxOccurs unbounded
Abstract
Collapse XSD Schema Diagram:
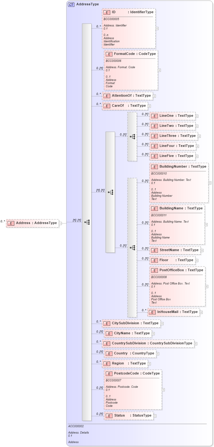
Drilldown into Status in schema reusableaggregatebusinessinformationentity_xsd Drilldown into PostcodeCode in schema reusableaggregatebusinessinformationentity_xsd Drilldown into Region in schema reusableaggregatebusinessinformationentity_xsd Drilldown into Country in schema reusableaggregatebusinessinformationentity_xsd Drilldown into CountrySubDivision in schema reusableaggregatebusinessinformationentity_xsd Drilldown into CityName in schema reusableaggregatebusinessinformationentity_xsd Drilldown into CitySubDivision in schema reusableaggregatebusinessinformationentity_xsd Drilldown into InHouseMail in schema reusableaggregatebusinessinformationentity_xsd Drilldown into PostOfficeBox in schema reusableaggregatebusinessinformationentity_xsd Drilldown into Floor in schema reusableaggregatebusinessinformationentity_xsd Drilldown into StreetName in schema reusableaggregatebusinessinformationentity_xsd Drilldown into BuildingName in schema reusableaggregatebusinessinformationentity_xsd Drilldown into BuildingNumber in schema reusableaggregatebusinessinformationentity_xsd Drilldown into LineFive in schema reusableaggregatebusinessinformationentity_xsd Drilldown into LineFour in schema reusableaggregatebusinessinformationentity_xsd Drilldown into LineThree in schema reusableaggregatebusinessinformationentity_xsd Drilldown into LineTwo in schema reusableaggregatebusinessinformationentity_xsd Drilldown into LineOne in schema reusableaggregatebusinessinformationentity_xsd Drilldown into CareOf in schema reusableaggregatebusinessinformationentity_xsd Drilldown into AttentionOf in schema reusableaggregatebusinessinformationentity_xsd Drilldown into FormatCode in schema reusableaggregatebusinessinformationentity_xsd Drilldown into ID in schema reusableaggregatebusinessinformationentity_xsd Drilldown into AddressType in schema reusableaggregatebusinessinformationentity_xsdXSD Diagram of Address in schema reusableaggregatebusinessinformationentity_xsd (HR-XML - Human Resources XML)
Collapse XSD Schema Code:
<xsd:element name="Address" type="ram:AddressType" minOccurs="0" maxOccurs="unbounded" />
Collapse Child Elements:
Name Type Min Occurs Max Occurs
ID ram:ID 0 unbounded
FormatCode ram:FormatCode 0 (1)
AttentionOf ram:AttentionOf 0 unbounded
CareOf ram:CareOf 0 unbounded
LineOne ram:LineOne 0 (1)
LineTwo ram:LineTwo 0 (1)
LineThree ram:LineThree 0 (1)
LineFour ram:LineFour 0 (1)
LineFive ram:LineFive 0 (1)
BuildingNumber ram:BuildingNumber 0 (1)
BuildingName ram:BuildingName 0 (1)
StreetName ram:StreetName 0 (1)
Floor ram:Floor 0 (1)
PostOfficeBox ram:PostOfficeBox 0 (1)
InHouseMail ram:InHouseMail 0 unbounded
CitySubDivision ram:CitySubDivision 0 unbounded
CityName ram:CityName 0 (1)
CountrySubDivision ram:CountrySubDivision 0 unbounded
Country ram:Country 0 (1)
Region ram:Region 0 unbounded
PostcodeCode ram:PostcodeCode 0 (1)
Status ram:Status 0 (1)
Collapse Derivation Tree: