Definition Type: ComplexType
Name: ChargeType
Namespace: http://www.openapplications.org/oagis/9
Type: oa:AllowanceChargeABIEType
Containing Schema: Components.xsd
Abstract
Collapse XSD Schema Diagram:
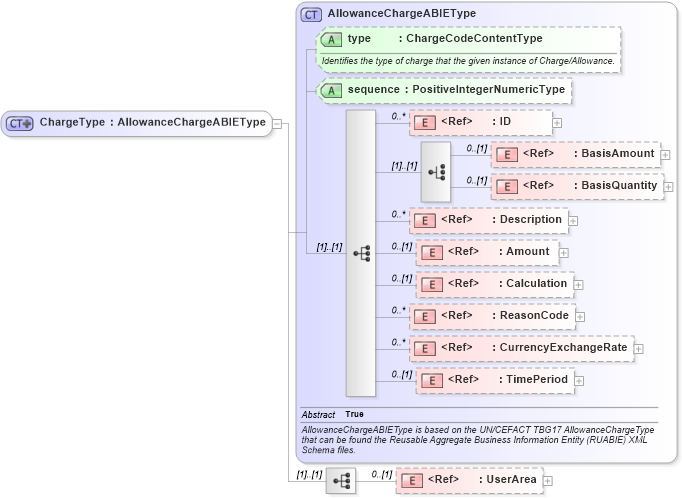
Drilldown into UserArea in schema fields_xsd1 Drilldown into TimePeriod in schema components_xsd1 Drilldown into CurrencyExchangeRate in schema components_xsd1 Drilldown into ReasonCode in schema fields_xsd1 Drilldown into Calculation in schema components_xsd1 Drilldown into Amount in schema fields_xsd1 Drilldown into Description in schema fields_xsd1 Drilldown into BasisQuantity in schema fields_xsd1 Drilldown into BasisAmount in schema fields_xsd1 Drilldown into ID in schema fields_xsd1 Drilldown into sequence in schema components_xsd1 Drilldown into type in schema components_xsd1 Drilldown into AllowanceChargeABIEType in schema components_xsd1XSD Diagram of ChargeType in schema components_xsd1 (HR-XML - Human Resources XML)
Collapse XSD Schema Code:
<xsd:complexType name="ChargeType">
    <xsd:complexContent>
        <xsd:extension base="AllowanceChargeABIEType">
            <xsd:sequence>
                <xsd:element ref="UserArea" minOccurs="0" />
            </xsd:sequence>
        </xsd:extension>
    </xsd:complexContent>
</xsd:complexType>
Collapse Child Elements:
Name Type Min Occurs Max Occurs
ID oa:ID 0 unbounded
BasisAmount oa:BasisAmount 0 (1)
BasisQuantity oa:BasisQuantity 0 (1)
Description oa:Description 0 unbounded
Amount oa:Amount 0 (1)
Calculation oa:Calculation 0 (1)
ReasonCode oa:ReasonCode 0 unbounded
CurrencyExchangeRate oa:CurrencyExchangeRate 0 unbounded
TimePeriod oa:TimePeriod 0 (1)
UserArea oa:UserArea 0 (1)
Collapse Child Attributes:
Name Type Default Value Use
type oa:type Optional
sequence oa:sequence (Optional)
Collapse Derivation Tree:
Collapse References:
oa:Charge