Definition Type: Element
Name: Code
Namespace: http://www.openapplications.org/oagis/9
Type: oa:SequencedCodeType
Containing Schema: Components.xsd
MinOccurs (1)
MaxOccurs unbounded
Abstract
Collapse XSD Schema Diagram:
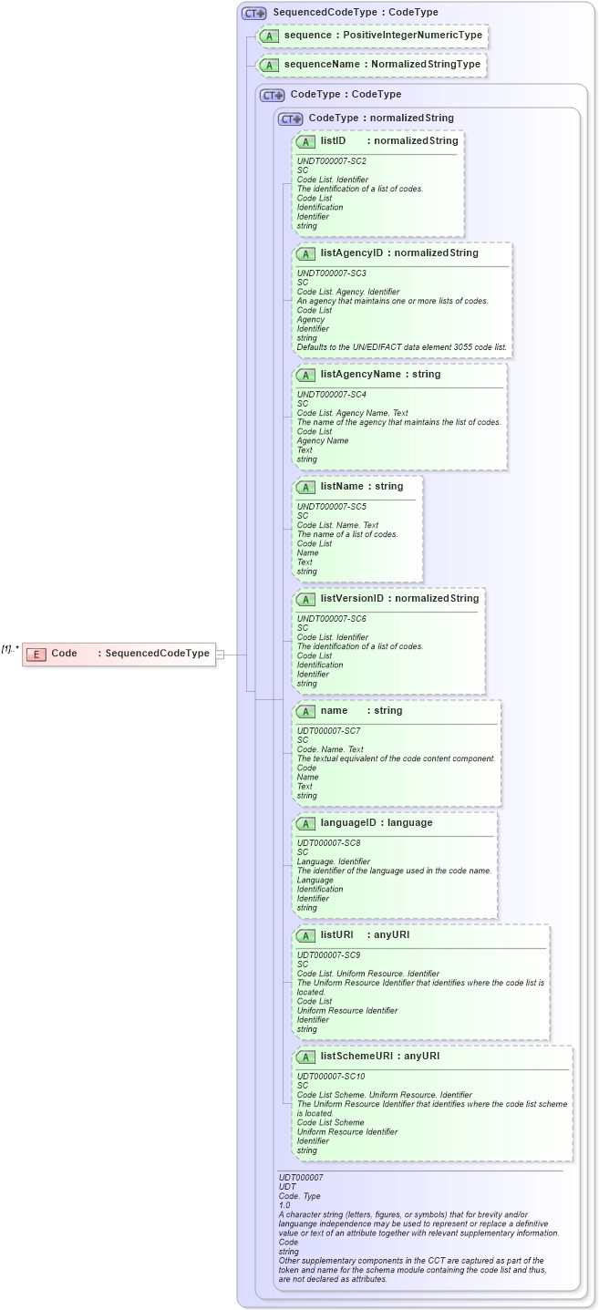
Drilldown into listSchemeURI in schema unqualifieddatatypes_xsd Drilldown into listURI in schema unqualifieddatatypes_xsd Drilldown into languageID in schema unqualifieddatatypes_xsd Drilldown into name in schema unqualifieddatatypes_xsd Drilldown into listVersionID in schema unqualifieddatatypes_xsd Drilldown into listName in schema unqualifieddatatypes_xsd Drilldown into listAgencyName in schema unqualifieddatatypes_xsd Drilldown into listAgencyID in schema unqualifieddatatypes_xsd Drilldown into listID in schema unqualifieddatatypes_xsd Drilldown into CodeType in schema unqualifieddatatypes_xsd Drilldown into CodeType in schema fields_xsd1 Drilldown into sequenceName in schema fields_xsd1 Drilldown into sequence in schema fields_xsd1 Drilldown into SequencedCodeType in schema fields_xsd1XSD Diagram of Code in schema components_xsd1 (HR-XML - Human Resources XML)
Collapse XSD Schema Code:
<xsd:element name="Code" type="SequencedCodeType" maxOccurs="unbounded" />
Collapse Child Attributes:
Name Type Default Value Use
listID udt:listID Optional
listAgencyID udt:listAgencyID Optional
listAgencyName udt:listAgencyName Optional
listName udt:listName Optional
listVersionID udt:listVersionID Optional
name udt:name Optional
languageID udt:languageID Optional
listURI udt:listURI Optional
listSchemeURI udt:listSchemeURI Optional
sequence oa:sequence Optional
sequenceName oa:sequenceName Optional
Collapse Derivation Tree: