Definition Type: Element
Name: OrderHistory
Namespace: http://www.hr-xml.org/3
Type: nsA:OrderHistoryType
Containing Schema: Components.xsd
Abstract
Collapse XSD Schema Diagram:
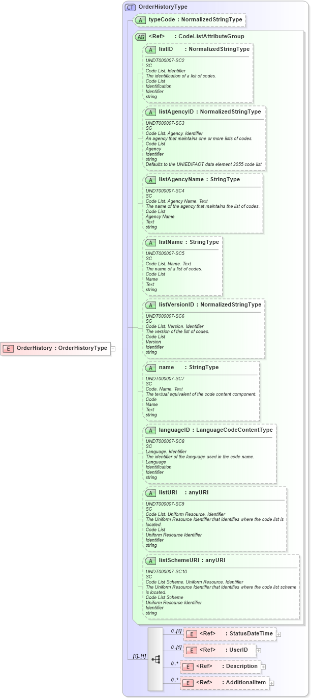
Drilldown into AdditionalItem in schema components_xsd Drilldown into Description in schema fields_xsd1 Drilldown into UserID in schema fields_xsd Drilldown into StatusDateTime in schema fields_xsd Drilldown into listSchemeURI in schema fields_xsd1 Drilldown into listURI in schema fields_xsd1 Drilldown into languageID in schema fields_xsd1 Drilldown into name in schema fields_xsd1 Drilldown into listVersionID in schema fields_xsd1 Drilldown into listName in schema fields_xsd1 Drilldown into listAgencyName in schema fields_xsd1 Drilldown into listAgencyID in schema fields_xsd1 Drilldown into listID in schema fields_xsd1 Drilldown into CodeListAttributeGroup in schema fields_xsd1 Drilldown into typeCode in schema components_xsd Drilldown into OrderHistoryType in schema components_xsdXSD Diagram of OrderHistory in schema components_xsd (HR-XML - Human Resources XML)
Collapse XSD Schema Code:
<xsd:element name="OrderHistory" type="OrderHistoryType" />
Collapse Child Elements:
Name Type Min Occurs Max Occurs
StatusDateTime nsA:StatusDateTime 0 (1)
UserID nsA:UserID 0 (1)
Description oa:Description 0 unbounded
AdditionalItem nsA:AdditionalItem 0 unbounded
Collapse Child Attributes:
Name Type Default Value Use
typeCode nsA:typeCode Optional
listID oa:listID Optional
listAgencyID oa:listAgencyID Optional
listAgencyName oa:listAgencyName Optional
listName oa:listName Optional
listVersionID oa:listVersionID Optional
name oa:name Optional
languageID oa:languageID Optional
listURI oa:listURI Optional
listSchemeURI oa:listSchemeURI Optional
Collapse Derivation Tree: