Definition Type: Element
Name: ChangeStockOptionExerciseOrder
Namespace: http://www.hr-xml.org/3
Type: nsA:ChangeStockOptionExerciseOrderType
Containing Schema: ChangeStockOptionExerciseOrder.xsd
Abstract
Collapse XSD Schema Diagram:
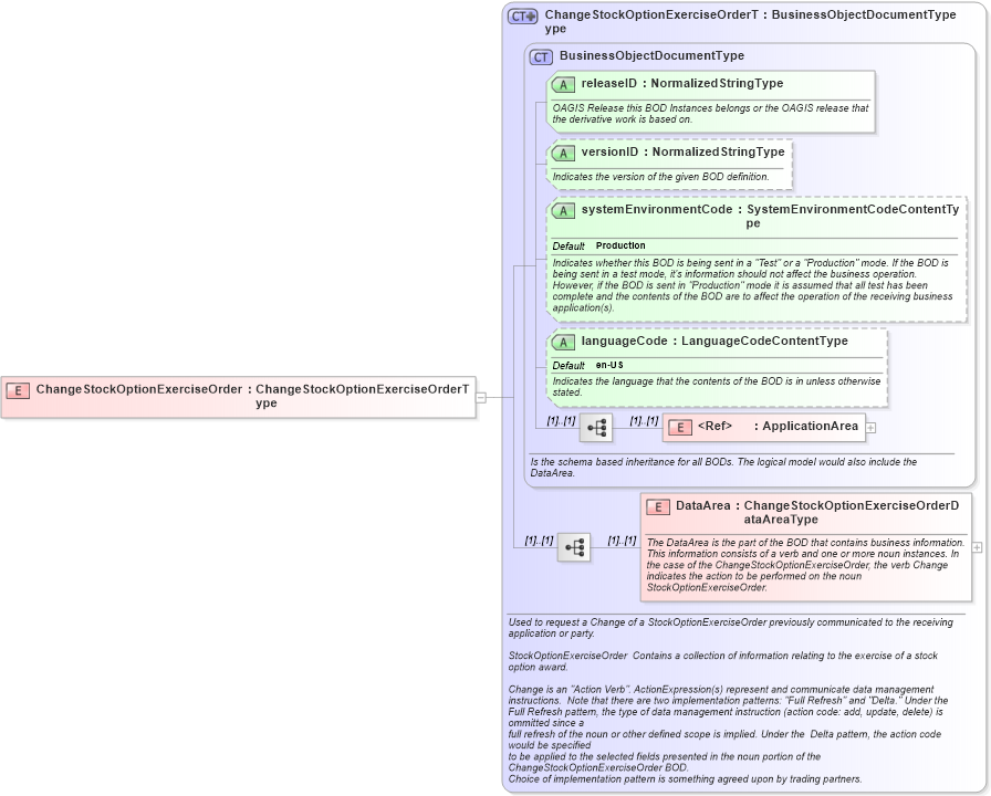
Drilldown into DataArea in schema changestockoptionexerciseorder_xsd Drilldown into ApplicationArea in schema meta_xsd Drilldown into languageCode in schema meta_xsd Drilldown into systemEnvironmentCode in schema meta_xsd Drilldown into versionID in schema meta_xsd Drilldown into releaseID in schema meta_xsd Drilldown into BusinessObjectDocumentType in schema meta_xsd Drilldown into ChangeStockOptionExerciseOrderType in schema changestockoptionexerciseorder_xsdXSD Diagram of ChangeStockOptionExerciseOrder in schema changestockoptionexerciseorder_xsd (HR-XML - Human Resources XML)
Collapse XSD Schema Code:
<xsd:element name="ChangeStockOptionExerciseOrder" type="ChangeStockOptionExerciseOrderType" />
Collapse Child Elements:
Name Type Min Occurs Max Occurs
ApplicationArea oa:ApplicationArea (1) (1)
DataArea nsA:DataArea (1) (1)
Collapse Child Attributes:
Name Type Default Value Use
releaseID oa:releaseID Required
versionID oa:versionID Optional
systemEnvironmentCode oa:systemEnvironmentCode Production Optional
languageCode oa:languageCode en-US Optional
Collapse Derivation Tree: