Definition Type: Element
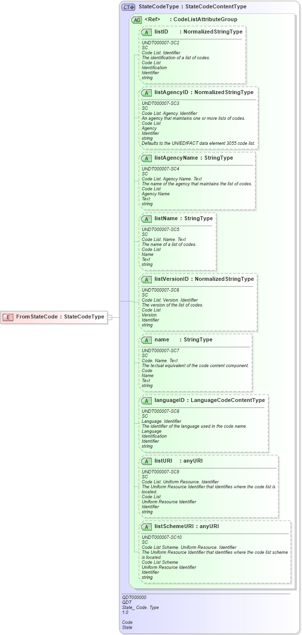
Name: FromStateCode
Namespace: http://www.openapplications.org/oagis/9
Type: oa:StateCodeType
Containing Schema: Fields.xsd
Abstract
Collapse XSD Schema Diagram:
Drilldown into listSchemeURI in schema fields_xsd1 Drilldown into listURI in schema fields_xsd1 Drilldown into languageID in schema fields_xsd1 Drilldown into name in schema fields_xsd1 Drilldown into listVersionID in schema fields_xsd1 Drilldown into listName in schema fields_xsd1 Drilldown into listAgencyName in schema fields_xsd1 Drilldown into listAgencyID in schema fields_xsd1 Drilldown into listID in schema fields_xsd1 Drilldown into CodeListAttributeGroup in schema fields_xsd1 Drilldown into StateCodeType in schema fields_xsd1XSD Diagram of FromStateCode in schema fields_xsd1 (HR-XML - Human Resources XML)
Collapse XSD Schema Code:
<xsd:element name="FromStateCode" type="StateCodeType" />
Collapse Child Attributes:
Name Type Default Value Use
listID oa:listID Optional
listAgencyID oa:listAgencyID Optional
listAgencyName oa:listAgencyName Optional
listName oa:listName Optional
listVersionID oa:listVersionID Optional
name oa:name Optional
languageID oa:languageID Optional
listURI oa:listURI Optional
listSchemeURI oa:listSchemeURI Optional
Collapse Derivation Tree: