Definition Type: Element
Name: GenderCode
Namespace: http://www.hr-xml.org/3
Type: nsA:GenderCodeType
Containing Schema: Fields.xsd
Abstract
Collapse XSD Schema Diagram:
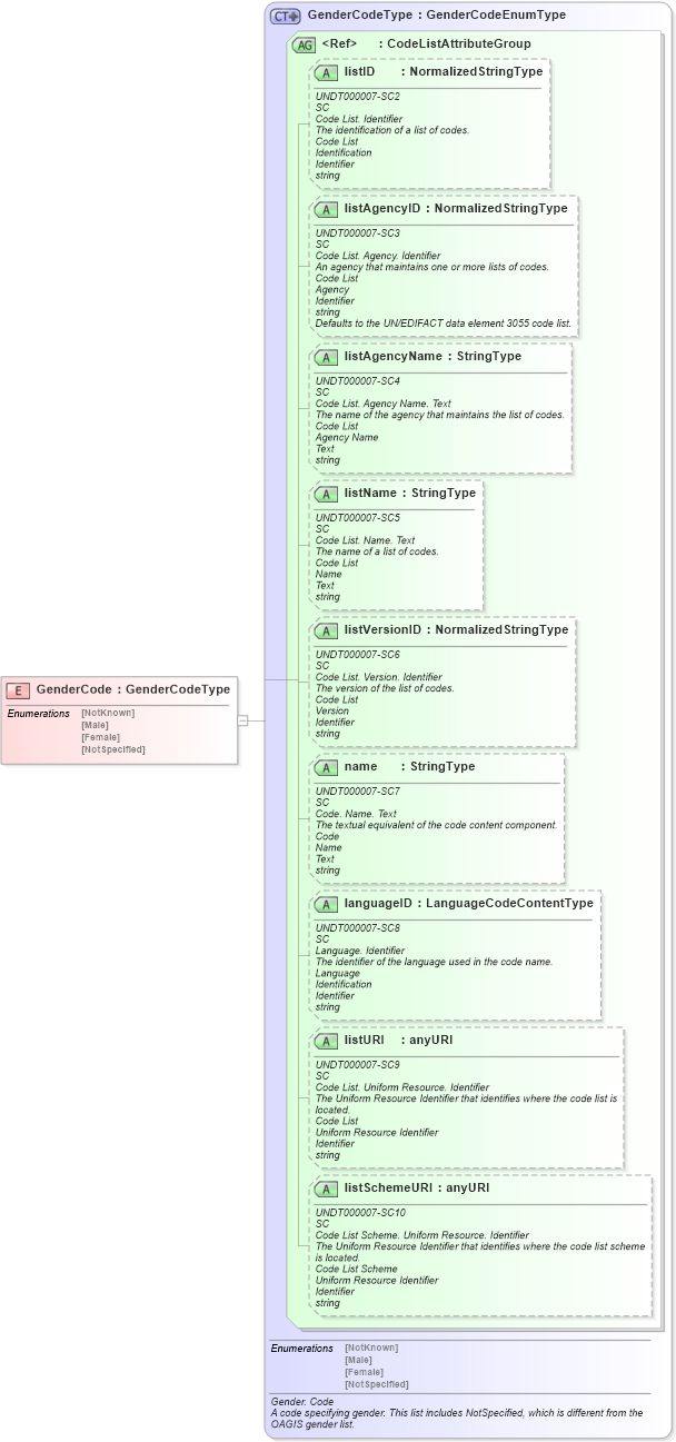
Drilldown into listSchemeURI in schema fields_xsd1 Drilldown into listURI in schema fields_xsd1 Drilldown into languageID in schema fields_xsd1 Drilldown into name in schema fields_xsd1 Drilldown into listVersionID in schema fields_xsd1 Drilldown into listName in schema fields_xsd1 Drilldown into listAgencyName in schema fields_xsd1 Drilldown into listAgencyID in schema fields_xsd1 Drilldown into listID in schema fields_xsd1 Drilldown into CodeListAttributeGroup in schema fields_xsd1 Drilldown into GenderCodeType in schema fields_xsdXSD Diagram of GenderCode in schema fields_xsd (HR-XML - Human Resources XML)
Collapse XSD Schema Code:
<xsd:element name="GenderCode" type="GenderCodeType" />
Collapse Child Attributes:
Name Type Default Value Use
listID oa:listID Optional
listAgencyID oa:listAgencyID Optional
listAgencyName oa:listAgencyName Optional
listName oa:listName Optional
listVersionID oa:listVersionID Optional
name oa:name Optional
languageID oa:languageID Optional
listURI oa:listURI Optional
listSchemeURI oa:listSchemeURI Optional
Collapse Derivation Tree: