Definition Type: ComplexType
Name: ProductRequirementBaseType
Namespace: http://www.openapplications.org/oagis/9
Type: oa:HeaderType
Containing Schema: Components.xsd
Abstract
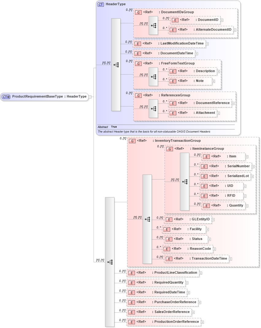
Collapse XSD Schema Diagram:
Drilldown into ProductionOrderReference in schema components_xsd1 Drilldown into SalesOrderReference in schema components_xsd1 Drilldown into PurchaseOrderReference in schema components_xsd1 Drilldown into RequiredDateTime in schema fields_xsd1 Drilldown into RequiredQuantity in schema fields_xsd1 Drilldown into ProductLineClassification in schema components_xsd1 Drilldown into TransactionDateTime in schema fields_xsd1 Drilldown into ReasonCode in schema fields_xsd1 Drilldown into Status in schema components_xsd1 Drilldown into Facility in schema components_xsd1 Drilldown into GLEntityID in schema fields_xsd1 Drilldown into Quantity in schema fields_xsd1 Drilldown into RFID in schema fields_xsd1 Drilldown into UID in schema fields_xsd1 Drilldown into SerializedLot in schema components_xsd1 Drilldown into SerialNumber in schema fields_xsd1 Drilldown into Item in schema components_xsd1 Drilldown into ItemInstanceGroup in schema components_xsd1 Drilldown into InventoryTransactionGroup in schema components_xsd1 Drilldown into Attachment in schema components_xsd1 Drilldown into DocumentReference in schema components_xsd1 Drilldown into ReferencesGroup in schema components_xsd1 Drilldown into Note in schema fields_xsd1 Drilldown into Description in schema fields_xsd1 Drilldown into FreeFormTextGroup in schema meta_xsd Drilldown into DocumentDateTime in schema fields_xsd1 Drilldown into LastModificationDateTime in schema fields_xsd1 Drilldown into AlternateDocumentID in schema components_xsd1 Drilldown into DocumentID in schema components_xsd1 Drilldown into DocumentIDsGroup in schema components_xsd1 Drilldown into HeaderType in schema components_xsd1XSD Diagram of ProductRequirementBaseType in schema components_xsd1 (HR-XML - Human Resources XML)
Collapse XSD Schema Code:
<xsd:complexType name="ProductRequirementBaseType">
    <xsd:complexContent>
        <xsd:extension base="HeaderType">
            <xsd:sequence>
                <xsd:group ref="InventoryTransactionGroup" minOccurs="0" />
                <xsd:element ref="ProductLineClassification" minOccurs="0">
                    <xsd:annotation>
                        <xsd:documentation source="http://www.openapplications.org/platform/1">This is a grouping used to represent something that is sold either internally or externally.  It typically is a grouping of Items.

SYNONYMS:
Commodity
Product Family
Kit</xsd:documentation>
                    </xsd:annotation>
                </xsd:element>
                <xsd:element ref="RequiredQuantity" minOccurs="0">
                    <xsd:annotation>
                        <xsd:documentation source="http://www.openapplications.org/platform/1">The required quantity of items</xsd:documentation>
                        <xsd:documentation source="http://www.openapplications.org/platform/1">The required quantity of items</xsd:documentation>
                    </xsd:annotation>
                </xsd:element>
                <xsd:element ref="RequiredDateTime" minOccurs="0">
                    <xsd:annotation>
                        <xsd:documentation source="http://www.openapplications.org/platform/1">The timestamp that the item is required.</xsd:documentation>
                    </xsd:annotation>
                </xsd:element>
                <xsd:element ref="PurchaseOrderReference" minOccurs="0" />
                <xsd:element ref="SalesOrderReference" minOccurs="0" />
                <xsd:element ref="ProductionOrderReference" minOccurs="0" />
            </xsd:sequence>
        </xsd:extension>
    </xsd:complexContent>
</xsd:complexType>
Collapse Child Elements:
Name Type Min Occurs Max Occurs
DocumentID oa:DocumentID 0 (1)
AlternateDocumentID oa:AlternateDocumentID 0 unbounded
LastModificationDateTime oa:LastModificationDateTime 0 (1)
DocumentDateTime oa:DocumentDateTime 0 (1)
Description oa:Description 0 unbounded
Note oa:Note 0 unbounded
DocumentReference oa:DocumentReference 0 unbounded
Attachment oa:Attachment 0 unbounded
Item oa:Item 0 (1)
SerialNumber oa:SerialNumber 0 unbounded
SerializedLot oa:SerializedLot 0 unbounded
UID oa:UID 0 unbounded
RFID oa:RFID 0 unbounded
Quantity oa:Quantity 0 (1)
GLEntityID oa:GLEntityID 0 (1)
Facility oa:Facility 0 unbounded
Status oa:Status 0 (1)
ReasonCode oa:ReasonCode 0 unbounded
TransactionDateTime oa:TransactionDateTime 0 (1)
ProductLineClassification oa:ProductLineClassification 0 (1)
RequiredQuantity oa:RequiredQuantity 0 (1)
RequiredDateTime oa:RequiredDateTime 0 (1)
PurchaseOrderReference oa:PurchaseOrderReference 0 (1)
SalesOrderReference oa:SalesOrderReference 0 (1)
ProductionOrderReference oa:ProductionOrderReference 0 (1)
<xs:group> oa:DocumentIDsGroup 0 (1)
<xs:group> oa:FreeFormTextGroup 0 (1)
<xs:group> oa:ReferencesGroup 0 (1)
<xs:group> oa:InventoryTransactionGroup 0 (1)
<xs:group> oa:ItemInstanceGroup 0 (1)
Collapse Derivation Tree: