Definition Type: Element
Name: StartingShiftID
Namespace: http://www.hr-xml.org/3
Type: nsA:IdentifierType
Containing Schema: Fields.xsd
Abstract
Collapse XSD Schema Diagram:
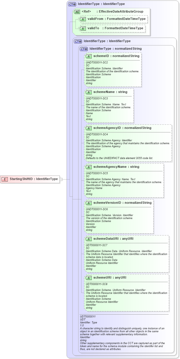
Drilldown into schemeURI in schema unqualifieddatatypes_xsd Drilldown into schemeDataURI in schema unqualifieddatatypes_xsd Drilldown into schemeVersionID in schema unqualifieddatatypes_xsd Drilldown into schemeAgencyName in schema unqualifieddatatypes_xsd Drilldown into schemeAgencyID in schema unqualifieddatatypes_xsd Drilldown into schemeName in schema unqualifieddatatypes_xsd Drilldown into schemeID in schema unqualifieddatatypes_xsd Drilldown into IdentifierType in schema unqualifieddatatypes_xsd Drilldown into IdentifierType in schema fields_xsd1 Drilldown into validTo in schema fields_xsd Drilldown into validFrom in schema fields_xsd Drilldown into EffectiveDateAttributeGroup in schema fields_xsd Drilldown into IdentifierType in schema fields_xsdXSD Diagram of StartingShiftID in schema fields_xsd (HR-XML - Human Resources XML)
Collapse XSD Schema Code:
<xsd:element name="StartingShiftID" type="IdentifierType" />
Collapse Child Attributes:
Name Type Default Value Use
schemeID udt:schemeID Optional
schemeName udt:schemeName Optional
schemeAgencyID udt:schemeAgencyID Optional
schemeAgencyName udt:schemeAgencyName Optional
schemeVersionID udt:schemeVersionID Optional
schemeDataURI udt:schemeDataURI Optional
schemeURI udt:schemeURI Optional
validFrom nsA:validFrom Optional
validTo nsA:validTo Optional
Collapse Derivation Tree: