Definition Type: Element
Name: DetailsOfAccntsHvngSigningAuth
Namespace: http://incometaxindiaefiling.gov.in/Corpmaster
Containing Schema: ITR-5_2018_Master.xsd
Abstract
Documentation:
Details of account(s) in which you have signing authority and which has not been included above.
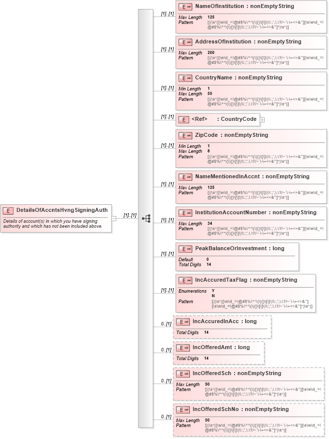
Collapse XSD Schema Diagram:
Drilldown into IncOfferedSchNo in schema itr-5_2018_master_xsd Drilldown into IncOfferedSch in schema itr-5_2018_master_xsd Drilldown into IncOfferedAmt in schema itr-5_2018_master_xsd Drilldown into IncAccuredInAcc in schema itr-5_2018_master_xsd Drilldown into IncAccuredTaxFlag in schema itr-5_2018_master_xsd Drilldown into PeakBalanceOrInvestment in schema itr-5_2018_master_xsd Drilldown into InstitutionAccountNumber in schema itr-5_2018_master_xsd Drilldown into NameMentionedInAccnt in schema itr-5_2018_master_xsd Drilldown into ZipCode in schema itr-5_2018_master_xsd Drilldown into CountryCode in schema itr-5_2018_master_xsd Drilldown into CountryName in schema itr-5_2018_master_xsd Drilldown into AddressOfInstitution in schema itr-5_2018_master_xsd Drilldown into NameOfInstitution in schema itr-5_2018_master_xsdXSD Diagram of DetailsOfAccntsHvngSigningAuth in schema itr-5_2018_master_xsd (Income Tax Department India ITR-5)
Collapse XSD Schema Code:
<xs:element name="DetailsOfAccntsHvngSigningAuth">
    <xs:annotation>
        <xs:documentation> Details of account(s) in which you have signing
				authority and which has not been included above.
			</xs:documentation>
    </xs:annotation>
    <xs:complexType>
        <xs:sequence>
            <xs:element name="NameOfInstitution">
                <xs:simpleType>
                    <xs:restriction base="nonEmptyString">
                        <xs:maxLength value="125" />
                    </xs:restriction>
                </xs:simpleType>
            </xs:element>
            <xs:element name="AddressOfInstitution">
                <xs:simpleType>
                    <xs:restriction base="nonEmptyString">
                        <xs:maxLength value="200" />
                    </xs:restriction>
                </xs:simpleType>
            </xs:element>
            <xs:element name="CountryName">
                <xs:simpleType>
                    <xs:restriction base="nonEmptyString">
                        <xs:maxLength value="55" />
                        <xs:minLength value="1" />
                    </xs:restriction>
                </xs:simpleType>
            </xs:element>
            <xs:element ref="CountryCode" />
            <xs:element name="ZipCode">
                <xs:simpleType>
                    <xs:restriction base="nonEmptyString">
                        <xs:maxLength value="8" />
                        <xs:minLength value="1" />
                    </xs:restriction>
                </xs:simpleType>
            </xs:element>
            <xs:element name="NameMentionedInAccnt">
                <xs:simpleType>
                    <xs:restriction base="nonEmptyString">
                        <xs:maxLength value="125" />
                    </xs:restriction>
                </xs:simpleType>
            </xs:element>
            <xs:element name="InstitutionAccountNumber">
                <xs:simpleType>
                    <xs:restriction base="nonEmptyString">
                        <xs:maxLength value="34" />
                    </xs:restriction>
                </xs:simpleType>
            </xs:element>
            <xs:element name="PeakBalanceOrInvestment" default="0">
                <xs:simpleType>
                    <xs:restriction base="xs:long">
                        <xs:totalDigits value="14" />
                    </xs:restriction>
                </xs:simpleType>
            </xs:element>
            <xs:element name="IncAccuredTaxFlag">
                <xs:simpleType>
                    <xs:restriction base="nonEmptyString">
                        <xs:enumeration value="Y" />
                        <xs:enumeration value="N" />
                    </xs:restriction>
                </xs:simpleType>
            </xs:element>
            <xs:element name="IncAccuredInAcc" minOccurs="0">
                <xs:simpleType>
                    <xs:restriction base="xs:long">
                        <xs:totalDigits value="14" />
                    </xs:restriction>
                </xs:simpleType>
            </xs:element>
            <xs:element name="IncOfferedAmt" minOccurs="0">
                <xs:simpleType>
                    <xs:restriction base="xs:long">
                        <xs:totalDigits value="14" />
                    </xs:restriction>
                </xs:simpleType>
            </xs:element>
            <xs:element name="IncOfferedSch" minOccurs="0">
                <xs:simpleType>
                    <xs:restriction base="nonEmptyString">
                        <xs:maxLength value="50" />
                    </xs:restriction>
                </xs:simpleType>
            </xs:element>
            <xs:element name="IncOfferedSchNo" minOccurs="0">
                <xs:simpleType>
                    <xs:restriction base="nonEmptyString">
                        <xs:maxLength value="50" />
                    </xs:restriction>
                </xs:simpleType>
            </xs:element>
        </xs:sequence>
    </xs:complexType>
</xs:element>
Collapse Child Elements:
Name Type Min Occurs Max Occurs
NameOfInstitution ITRForm:NameOfInstitution (1) (1)
AddressOfInstitution ITRForm:AddressOfInstitution (1) (1)
CountryName ITRForm:CountryName (1) (1)
CountryCode ITRForm:CountryCode (1) (1)
ZipCode ITRForm:ZipCode (1) (1)
NameMentionedInAccnt ITRForm:NameMentionedInAccnt (1) (1)
InstitutionAccountNumber ITRForm:InstitutionAccountNumber (1) (1)
PeakBalanceOrInvestment ITRForm:PeakBalanceOrInvestment (1) (1)
IncAccuredTaxFlag ITRForm:IncAccuredTaxFlag (1) (1)
IncAccuredInAcc ITRForm:IncAccuredInAcc 0 (1)
IncOfferedAmt ITRForm:IncOfferedAmt 0 (1)
IncOfferedSch ITRForm:IncOfferedSch 0 (1)
IncOfferedSchNo ITRForm:IncOfferedSchNo 0 (1)