Definition Type: Element
Name: FilingStatus
Namespace: http://incometaxindiaefiling.gov.in/Corpmaster
Containing Schema: ITR-5_2018_Master.xsd
Abstract
Documentation:
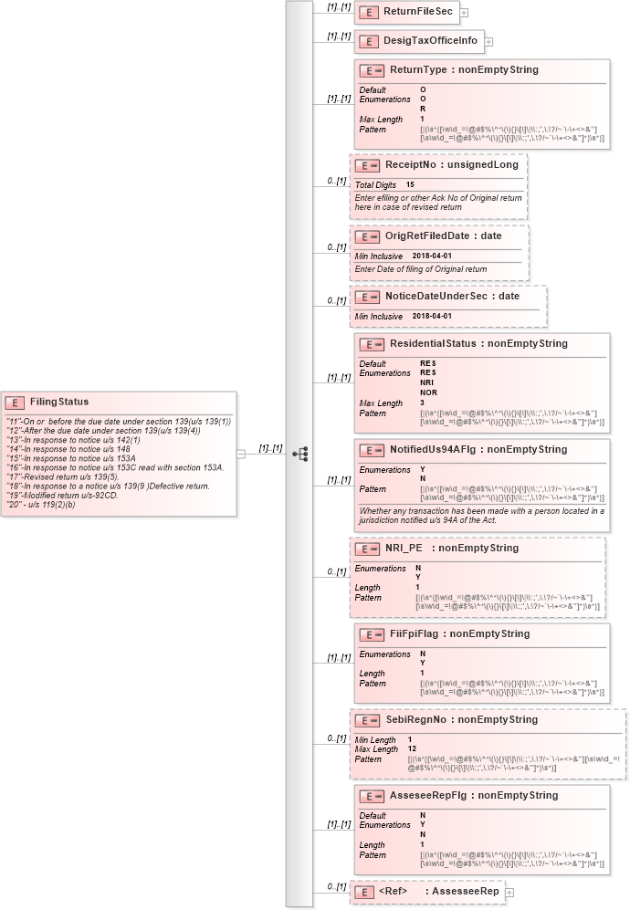
"11"-On or before the due date under section 139(u/s 139(1)) "12"-After the due date under section 139(u/s 139(4)) "13"-In response to notice u/s 142(1) "14"-In response to notice u/s 148 "15"-In response to notice u/s 153A "16"-In response to notice u/s 153C read with section 153A. "17"-Revised return u/s 139(5). "18"-In response to a notice u/s 139(9 )Defective return. "19"-Modified return u/s-92CD. "20" - u/s 119(2)(b)
Collapse XSD Schema Diagram:
Drilldown into AssesseeRep in schema itr-5_2018_master_xsd Drilldown into AsseseeRepFlg in schema itr-5_2018_master_xsd Drilldown into SebiRegnNo in schema itr-5_2018_master_xsd Drilldown into FiiFpiFlag in schema itr-5_2018_master_xsd Drilldown into NRI_PE in schema itr-5_2018_master_xsd Drilldown into NotifiedUs94AFlg in schema itr-5_2018_master_xsd Drilldown into ResidentialStatus in schema itr-5_2018_master_xsd Drilldown into NoticeDateUnderSec in schema itr-5_2018_master_xsd Drilldown into OrigRetFiledDate in schema itr-5_2018_master_xsd Drilldown into ReceiptNo in schema itr-5_2018_master_xsd Drilldown into ReturnType in schema itr-5_2018_master_xsd Drilldown into DesigTaxOfficeInfo in schema itr-5_2018_master_xsd Drilldown into ReturnFileSec in schema itr-5_2018_master_xsdXSD Diagram of FilingStatus in schema itr-5_2018_master_xsd (Income Tax Department India ITR-5)
Collapse XSD Schema Code:
<xs:element name="FilingStatus">
    <xs:annotation>
        <xs:documentation>
				 "11"-On or  before the due date under section 139(u/s 139(1))
				 "12"-After the due date under section 139(u/s 139(4))
				 "13"-In response to notice u/s 142(1)
				 "14"-In response to notice u/s 148
				 "15"-In response to notice u/s 153A
				 "16"-In response to notice u/s 153C read with section 153A.
				 "17"-Revised return u/s 139(5).
				 "18"-In response to a notice u/s 139(9 )Defective return.
				 "19"-Modified return u/s-92CD.
				 "20" - u/s 119(2)(b)
				</xs:documentation>
    </xs:annotation>
    <xs:complexType>
        <xs:sequence>
            <xs:element name="ReturnFileSec">
                <xs:complexType>
                    <xs:sequence>
                        <xs:element name="IncomeTaxSec" default="11">
                            <xs:simpleType>
                                <xs:restriction base="xs:unsignedInt">
                                    <xs:totalDigits value="2" />
                                    <xs:enumeration value="11" />
                                    <xs:enumeration value="12" />
                                    <xs:enumeration value="13" />
                                    <xs:enumeration value="14" />
                                    <xs:enumeration value="15" />
                                    <xs:enumeration value="16" />
                                    <xs:enumeration value="17" />
                                    <xs:enumeration value="18" />
                                    <xs:enumeration value="19" />
                                    <xs:enumeration value="20" />
                                </xs:restriction>
                            </xs:simpleType>
                        </xs:element>
                        <xs:element name="NoticeNo" minOccurs="0">
                            <xs:simpleType>
                                <xs:restriction base="nonEmptyString">
                                    <xs:maxLength value="23" />
                                </xs:restriction>
                            </xs:simpleType>
                        </xs:element>
                        <xs:element name="NoticeDate" minOccurs="0">
                            <xs:annotation>
                                <xs:documentation>Enter date when the notice was issued to the
										assessee to file a fresh return Sec139(9))
									</xs:documentation>
                            </xs:annotation>
                            <xs:simpleType>
                                <xs:restriction base="xs:date">
                                    <xs:minInclusive value="2017-04-01" />
                                </xs:restriction>
                            </xs:simpleType>
                        </xs:element>
                    </xs:sequence>
                </xs:complexType>
            </xs:element>
            <xs:element name="DesigTaxOfficeInfo">
                <xs:complexType>
                    <xs:sequence>
                        <xs:element name="DesigOfficerWardorCircle">
                            <xs:simpleType>
                                <xs:restriction base="nonEmptyString">
                                    <xs:maxLength value="75" />
                                </xs:restriction>
                            </xs:simpleType>
                        </xs:element>
                    </xs:sequence>
                </xs:complexType>
            </xs:element>
            <xs:element name="ReturnType" default="O">
                <xs:simpleType>
                    <xs:restriction base="nonEmptyString">
                        <xs:maxLength value="1" />
                        <xs:enumeration value="O" />
                        <xs:enumeration value="R" />
                    </xs:restriction>
                </xs:simpleType>
            </xs:element>
            <xs:element name="ReceiptNo" minOccurs="0">
                <xs:annotation>
                    <xs:documentation>Enter efiling or other Ack No of Original return
							here in case of revised return
						</xs:documentation>
                </xs:annotation>
                <xs:simpleType>
                    <xs:restriction base="xs:unsignedLong">
                        <xs:totalDigits value="15" />
                    </xs:restriction>
                </xs:simpleType>
            </xs:element>
            <xs:element name="OrigRetFiledDate" minOccurs="0">
                <xs:annotation>
                    <xs:documentation>Enter Date of filing of Original return
						</xs:documentation>
                </xs:annotation>
                <xs:simpleType>
                    <xs:restriction base="xs:date">
                        <xs:minInclusive value="2018-04-01" />
                    </xs:restriction>
                </xs:simpleType>
            </xs:element>
            <xs:element name="NoticeDateUnderSec" minOccurs="0">
                <xs:simpleType>
                    <xs:restriction base="xs:date">
                        <xs:minInclusive value="2018-04-01" />
                    </xs:restriction>
                </xs:simpleType>
            </xs:element>
            <xs:element name="ResidentialStatus" default="RES">
                <xs:simpleType>
                    <xs:restriction base="nonEmptyString">
                        <xs:maxLength value="3" />
                        <xs:enumeration value="RES" />
                        <xs:enumeration value="NRI" />
                        <xs:enumeration value="NOR" />
                    </xs:restriction>
                </xs:simpleType>
            </xs:element>
            <xs:element name="NotifiedUs94AFlg">
                <xs:annotation>
                    <xs:documentation>Whether any transaction has been made with a person located in a jurisdiction notified u/s 94A of the Act.</xs:documentation>
                </xs:annotation>
                <xs:simpleType>
                    <xs:restriction base="nonEmptyString">
                        <xs:enumeration value="Y" />
                        <xs:enumeration value="N" />
                    </xs:restriction>
                </xs:simpleType>
            </xs:element>
            <xs:element name="NRI_PE" minOccurs="0">
                <xs:simpleType>
                    <xs:restriction base="nonEmptyString">
                        <xs:length value="1" />
                        <xs:enumeration value="N" />
                        <xs:enumeration value="Y" />
                    </xs:restriction>
                </xs:simpleType>
            </xs:element>
            <xs:element name="FiiFpiFlag">
                <xs:simpleType>
                    <xs:restriction base="nonEmptyString">
                        <xs:length value="1" />
                        <xs:enumeration value="N" />
                        <xs:enumeration value="Y" />
                    </xs:restriction>
                </xs:simpleType>
            </xs:element>
            <xs:element name="SebiRegnNo" minOccurs="0">
                <xs:simpleType>
                    <xs:restriction base="nonEmptyString">
                        <xs:maxLength value="12" />
                        <xs:minLength value="1" />
                    </xs:restriction>
                </xs:simpleType>
            </xs:element>
            <xs:element name="AsseseeRepFlg" default="N">
                <xs:simpleType>
                    <xs:restriction base="nonEmptyString">
                        <xs:length value="1" />
                        <xs:enumeration value="Y" />
                        <xs:enumeration value="N" />
                    </xs:restriction>
                </xs:simpleType>
            </xs:element>
            <xs:element ref="AssesseeRep" minOccurs="0" />
        </xs:sequence>
    </xs:complexType>
</xs:element>
Collapse Child Elements:
Name Type Min Occurs Max Occurs
ReturnFileSec ITRForm:ReturnFileSec (1) (1)
DesigTaxOfficeInfo ITRForm:DesigTaxOfficeInfo (1) (1)
ReturnType ITRForm:ReturnType (1) (1)
ReceiptNo ITRForm:ReceiptNo 0 (1)
OrigRetFiledDate ITRForm:OrigRetFiledDate 0 (1)
NoticeDateUnderSec ITRForm:NoticeDateUnderSec 0 (1)
ResidentialStatus ITRForm:ResidentialStatus (1) (1)
NotifiedUs94AFlg ITRForm:NotifiedUs94AFlg (1) (1)
NRI_PE ITRForm:NRI_PE 0 (1)
FiiFpiFlag ITRForm:FiiFpiFlag (1) (1)
SebiRegnNo ITRForm:SebiRegnNo 0 (1)
AsseseeRepFlg ITRForm:AsseseeRepFlg (1) (1)
AssesseeRep ITRForm:AssesseeRep 0 (1)